限界漂流
24.7K posts

限界漂流
@NetSurfNote
憲法改正に反対。特に緊急事態条項の創設に絶対反対。国連の日本に対する敵国条項は現在でも有効。旧敵国が再び侵略政策を再現した場合に、連合国側が安全保障理事会の承認なしに軍事行動を取れる特権を認める。苫米地英人(著)「日本人だけが知らない戦争論」及び「真説・国防論」はおすすめ。






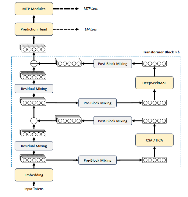
🚀 DeepSeek-V4 Preview is officially live & open-sourced! Welcome to the era of cost-effective 1M context length. 🔹 DeepSeek-V4-Pro: 1.6T total / 49B active params. Performance rivaling the world's top closed-source models. 🔹 DeepSeek-V4-Flash: 284B total / 13B active params. Your fast, efficient, and economical choice. Try it now at chat.deepseek.com via Expert Mode / Instant Mode. API is updated & available today! 📄 Tech Report: huggingface.co/deepseek-ai/De… 🤗 Open Weights: huggingface.co/collections/de… 1/n









🇨🇳 Xi Jinping: "Those who forget their ancestors, betray the homeland, or seek to divide the country will meet a miserable end."

塗料用シンナーも「軍民両用」 在中国の日本企業、在庫融通できず nikkei.com/article/DGXZQO…

TLに流れてきて仰天したんですが、産経ってもうここまで狂ってたんですか。


赤沢経産相、6月頃から電気・ガス料金に影響出始める見通し-中東情勢 bloomberg.com/jp/news/articl…







