Mfoniso Emah
3.7K posts

Mfoniso Emah
@De_Favoured_
Data Analyst in the making || Excel, PowerBi, SQL. Affiliated with @Just_niso
Katılım Aralık 2024
289 Takip Edilen190 Takipçiler

@0ghene0vo Nice to meet you Ogheneovo.
I'm currently learning too.
English

If you're new here let me save you the confusion.
My name is Ogheneovo and i recently made one of the realest decisions i've made in a while. I bought a full data analytics course covering SQL, Python, data visualization, the whole thing, and i'm documenting every single step on this page.
Where i'm starting from: i have some Excel knowledge and that's honestly it. SQL, Python, data visualization are all brand new territory.
Why am i doing this publicly? because saying it out loud makes it real. and real things are harder to quit. I'm not here to only post wins. i'm posting the confusion, the slow days, the breakthroughs, everything.
If you're also out here trying to build something from nothing — stick around. this one's for us 🤝

English

Mic-O- phobia
I hate holding mics 🎤😫
S𝖎𝖗 S𝖊𝖆𝖓 🇺🇸@seanpepisky
Do you have any phobias? If yes… what exactly are you scared of? 😭
English

@Ifedebayo @Ogbonna42449096 @mychailblaise @AtiJoshua @phaibooboo @hertechtrail Good luck in your journey
English

Day 1 📊
Ifeoluwa Adebayo checking in!
I’m excited to share that I’ve been accepted into the Data Analytics Starter program, and I’m officially starting a 15-day challenge to build my skills and focus on learning something new every day 💪.
#hertechtrailacademy
#HTTDatachallenge


English

@Olumi_dave A beautiful one to connect with other analyst too🤭
English

@De_Favoured_ @Femiforge I never earn the junior analyst title sha ☹️
English

NUMBER 3 SHOULD BE YOUR GOAL AT THE VERY LEAST!
5 levels of data analysts:
1. Excel -> Entry-Level Data Analyst.
2. Excel + SQL -> Junior Data Analyst.
3. Excel + SQL + Power BI -> Data Analyst.
4 Excel + SQL + Power BI + Python -> Advanced
Data Analyst (aka "Stacked Analyst")
5. Excel + SQL + Power BI + Python + AWS/Data
Engineering -> Full-Stack Data Analyst.
English

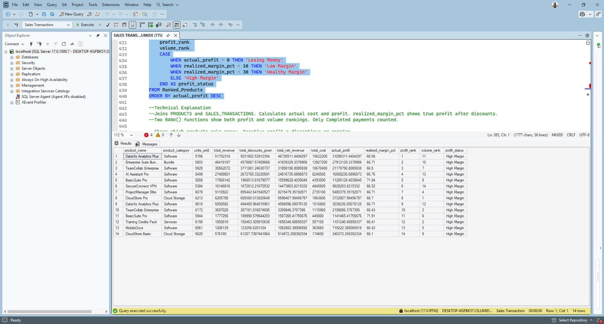
...and it's alive!
I set out to create an MVP Dashboard and Sales Report for a Pizza shop
We were able to achieve that using SQL (for querying and analysis) & PowerBi (for visualizing)
Link to the GitHub repo 👇🏾
github.com/bigdimeji02/he…
this was a fun project
#dataanalyst


big Dimeji | Junior Data Analyst@bigdimeji28
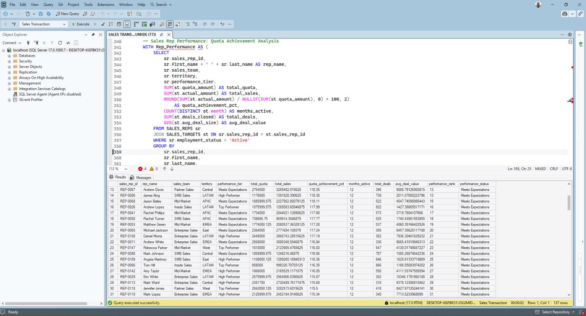
the final stretch 🏃🏾♂️ #data #visualization #powerbi
English

@AtakpaPrincess I learnt SPSS through my project in uni and all I can say is... Omorrr 😂
You'll be overwhelmed but it's quite simple, simpler than excel
English

@veraherself I was looking for where I'd get this information...
Cos the right chart matters,
English

How do you choose the right chart?
• Comparison → Bar
• Trend → Line
• Distribution → Histogram
• Relationship → Scatter
• Part-to-whole → Pie
💡 Chart selection depends on the goal.
#DataDigest #DataAnalytics #Beginners
English

Emphasis on the color please
Dear fellow Data Analyst Beginners, please let's all do well to learn colour combinations in designs whilst learning. It's very important
I saw some dashboards on LinkedIn today, it's just omooorrr....
Vera❤️✨@veraherself
What makes a good dashboard? A good dashboard is clear, focused, and actionable. ▫️One business goal per dashboard ▫️KPls at the top ▫️Consistent colors ▫️Minimal clutter 💡A good dashboard answers business questions clearly and helps decision-making. #DataAnalytics #DataDigest #Beginners
English

What makes a good dashboard?
A good dashboard is clear, focused, and actionable.
▫️One business goal per dashboard
▫️KPls at the top
▫️Consistent colors
▫️Minimal clutter
💡A good dashboard answers business questions clearly and helps decision-making.
#DataAnalytics #DataDigest #Beginners
English

Just bagged my Python for Data Science certificate from @alx_africa
Here's what I've learnt so far:
Learning Python isn't the hard part.
Thinking like a data analyst is.
Anyone can write code, especially with new AI tools coming out every day.
Not everyone can turn data into decisions.
Next: real-world projects + machine learning.

English

I started with enthusiasm, along the way it was hard to keep up...
...but like our teacher @ezekiel_aleke says "it does not have to be 100%".
My first dashboard...
... I'd quote this post in the nearest future with a better one.

English















