Sabitlenmiş Tweet
eRPC
107 posts

eRPC
@ERPC
open-source fault-tolerant evm rpc proxy
👉 npx start-erpc Katılım Kasım 2010
26 Takip Edilen365 Takipçiler

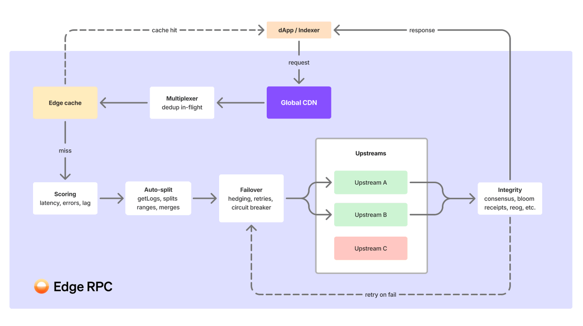
→ Full story: goldsky.com/blog/edge-rpc
→ Open-source: github.com/erpc/erpc
→ Managed: goldsky.com/products/edge
English
eRPC retweetledi

Need Monad Mainnet archive data with state and traces? @nirvanalabsai x @erpc is the only solution ready to serve COMPLETE historical data! 🚀
Nirvana Labs@nirvanalabsai
Proud to support @monad mainnet launch as a leading infrastructure partner via @ERPC, powering the ecosystem with dedicated RPC nodes from day one. 🧵👇 1/ #Monad #RPCNodes #Web3Infra #Web3Cloud
English
eRPC retweetledi

Proud to support @monad mainnet launch as a leading infrastructure partner via @ERPC, powering the ecosystem with dedicated RPC nodes from day one.
🧵👇 1/
#Monad #RPCNodes #Web3Infra #Web3Cloud

English
eRPC retweetledi
eRPC retweetledi

Running multi-provider RPC is noisy. We switched to @ERPC and cut the chaos. 🤯
Hedging, caching, and batching out of the box.
Find out why and step-by-step migration: openfort.io/blog/moving-to…

English

Btw, you can integrate all superchain chains into eRPC with just one line!
✨ Only 1 endpoint for all L2s
✨ Reliable failover & optimal routing (hedging, data integrity, ...)
✨ Easy RPC performance & usage monitoring
#superchain" target="_blank" rel="nofollow noopener">docs.erpc.cloud/config/project…

English

eRPC is an open-source to help improve RPC experience and reduce $$ for all EVM chains: github.com/erpc/erpc
English

Full eRPC config docs for the new @Chainstack provider: #chainstack" target="_blank" rel="nofollow noopener">docs.erpc.cloud/config/project… 🫡
English

This is amazing! 😍 Import all Chainstack supported EVM chains in your eRPC instance 💙 quick start:
> npx start-erpc -e chainstack://YOUR_API_KEY
Chainstack 💙🛠️@ChainstackHQ
Thrilled to share that @ERPC fault-tolerant EVM RPC load balancer now supports Chainstack nodes! Scale effortlessly with reorg-aware caching, smart failover, and Chainstack’s rock-solid infra 💙🛠️ Create node here: #signup" target="_blank" rel="nofollow noopener">console.chainstack.com/user/account#s…
English
eRPC retweetledi

Integrate all Tenderly-supported EVM chains into @ERPC with just one line!
✨ One URL to rule all your EVM chains
✨ Reliable RPC failover & optimal routing (hedge, retry, data integrity, etc.)
✨ Easy RPC performance/usage monitoring
Learn more here: #tenderly" target="_blank" rel="nofollow noopener">docs.erpc.cloud/config/project…

English



