
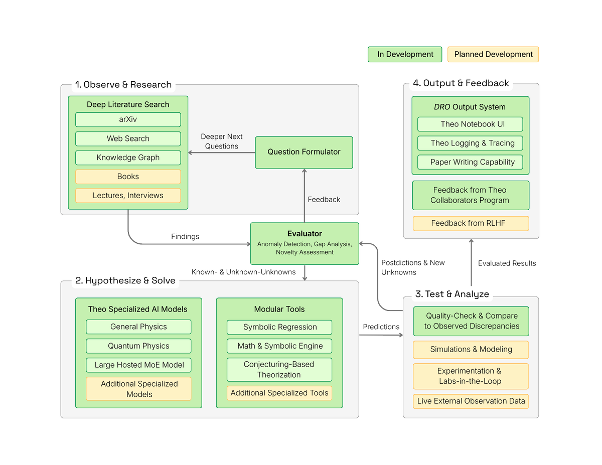
We’re working toward an ambitious goal: building an AI Physicist that can help develop a framework unifying (or transcending) quantum mechanics and general relativity by 2035.
We know timelines don't guarantee outcomes, but it’s our way to prioritize the right problems and coordinate effort. If you're interested, follow along 🔗 firstprinciples.org/about-us
#AI #Physics #AIforScience
English










