SkillGacha

157 posts

SkillGacha banner
SkillGacha

SkillGacha

@GachaSkill

関東地方 Katılım Şubat 2020
61 Takip Edilen91 Takipçiler
SkillGacha
SkillGacha@GachaSkill·
北陽電機の測域センサの受信データデコード。既存ノードで頑張るよりC#で書いたほうが処理速度50倍早かった。C#わからんすぎてひたすらT&E。動いたから良し。 #vvvv #vvvvgamma
SkillGacha tweet media
日本語
0
0
3
388
SkillGacha
SkillGacha@GachaSkill·
color3やっと見つけた。ノードへの旅路が遠い。 #vvvvgamma
SkillGacha tweet mediaSkillGacha tweet mediaSkillGacha tweet mediaSkillGacha tweet media
日本語
0
0
2
136
SkillGacha
SkillGacha@GachaSkill·
FuseのParticlesのCollisionなんか変。横方向にぶつかった後のY方向が逆?Planeにしても一緒。helpパッチのUse Collisionみてもやっぱり壁登りしてる。betaのDX11.ParticlesのBounceみたいのがやりたいけどうまくいかない。 #vvvv #vvvvgamma
日本語
0
0
4
268
SkillGacha
SkillGacha@GachaSkill·
どんぐり
SkillGacha tweet media
日本語
0
0
0
114
SkillGacha
SkillGacha@GachaSkill·
@takumanakata ほんとすごいですよね!ここまで変わるとは。。。おかげでようやくgamma勉強への重い腰が上がりましたw
日本語
0
0
1
69
takumanakata
takumanakata@takumanakata·
@GachaSkill FUSE最近構造が変わったりとまだまだ使いこなせてませんが、相当強力ですよね.!!!描画の質問クオリティも段違い。
日本語
1
0
0
213
SkillGacha
SkillGacha@GachaSkill·
gammaにしたら何千倍もヌルヌル動くようになった。極めれば世界が変わりそう。FUSE神。 #vvvv gamma
日本語
1
7
76
6.1K
SkillGacha
SkillGacha@GachaSkill·
FUSEの存在に気付かずbetaなら1日で終わるのにと思いながらひと月くらい頑張った。やっとgammaの操作に慣れてきた。betaの知識が10%くらいしか役に立たん。別物杉じゃないすかね。。。 #vvvv gamma
日本語
0
0
3
258
SkillGacha
SkillGacha@GachaSkill·
vvvv、LookAtRectとかあったんか。未だに知らないことだらけ。ドヤ顔で自作module公開とかしちゃって恥ずかしい。。。アカウント消えてて削除できない公開処刑。1から出直します。
日本語
0
0
0
119
SkillGacha
SkillGacha@GachaSkill·
なんかキラキラしたやつ #vvvv
日本語
0
0
2
168
SkillGacha
SkillGacha@GachaSkill·
おかしさがしゲーム #vvvv
日本語
0
0
1
151
SkillGacha
SkillGacha@GachaSkill·
壁に穴空きそう
日本語
0
0
7
0
SkillGacha
SkillGacha@GachaSkill·
PythonのstreamlitでYouTube質疑応答系3チャンネルのチャット検索サイトを作ってみた。 htmlとかcssとかよくわかんなくても爆速でWebサイト作れてすごい。データは2021/7/16までの分。 share.streamlit.io/skillgacha/you…
日本語
0
0
1
0
SkillGacha
SkillGacha@GachaSkill·
#vvvv - 何でもできるツールキット 1.pythonでチャットデータゲッツする 2.vrewで字幕データつける 3.#vvvv にぶっこむ ニコニコ風の動画になる
日本語
0
1
6
0
SkillGacha
SkillGacha@GachaSkill·
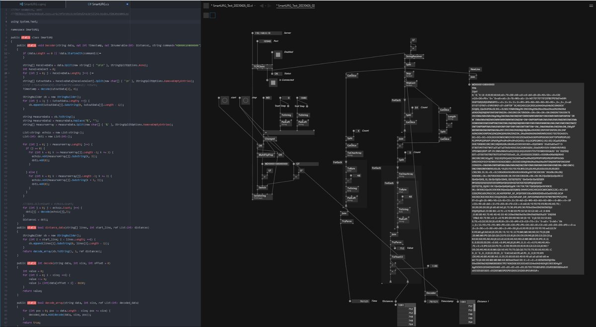
#vvvv でstringのspreadの差分を取りたくて、selectごり押しが重いからvlでやろうとして挫折してc#で頑張ってみたけど、こういう時だいたいデフォでノードあるパターン。あるのかな?いつも言語の壁が厚い。 SliceCountをうまいこと初期化しないとNILったときに復帰できないトラップに3時間ハマった。
SkillGacha tweet media
日本語
0
0
1
0
SkillGacha
SkillGacha@GachaSkill·
@cp_nakajun 父は短い賞味期限とクオリティに反比例する食い付きに泣いてます
日本語
1
0
3
0
ナカジ
ナカジ@cp_nakajun·
@GachaSkill お父さんがこれ創ってくれるのヤバいなっ!
日本語
1
0
0
0
SkillGacha
SkillGacha@GachaSkill·
我が家の壁は落書きし放題。そんなことより蝶々蝶々! #vvvv
日本語
1
3
20
0