Red Willoughby
387 posts

Red Willoughby retweetledi

@scott23192 Is that a passenger transmitting RF from the cabin? Or is it something akin to airplane scatter?
English

@scott23192 @K0FFY_Radio @n6rfm The calc says ~18” pizza pan is needed for a 420 MHz ant. The photos of Scott’s & Bob’s antennas look like they settled for a medium pie (12”) instead of a large (18”). Based on the positive performance reports, this must not be a critical parameter. Is this observation correct?
English

@KC4LE @K0FFY_Radio @n6rfm The final shape / size is all by hand, so a smaller initial coil works well. I've used whatever I could find... gallon paint can, compressed gas cylinder, etc.
English

@scott23192 @K0FFY_Radio @n6rfm What did you use to wind the coils on? It needs to be about 9” in diameter.
English

@scott23192 I am also chomping to get a dish antenna outside to experiment in the microwave bands!
English

@KC4LE Hey Red! No, it just sits there pointing straight up. Out performs every other antenna that I own.

English

@scott23192 I love that thing! You might remember that I twisted-up a couple of those units about a year ago after we discussed parameters. I’m in an antenna-difficult QTH, but I can throw one of those out in the clear and see how it does.
English

Great job as usual from @SatNOGS to setup the 12 (!!!) downlink modes for the upcoming CAS-11 satellite. We can always add Spark-Gap & Semaphore later if needed! #transmitters" target="_blank" rel="nofollow noopener">db.satnogs.org/satellite/DNRV…


English

1st decodes here from @AmsatSpain HADES-ICM 1500utc. 30-sec interval at first, then a stream. 200bd UZ7HO SoundModem to Telem decoder + GNU Radio / gr-satellites for upload to SatNogs!




English

@m6sig @scott23192 Before transmitting to the transponder, just disconnect the antenna from the SDR that is collecting telemetry.
English

@KC4LE @scott23192 How to protect the LNA from your own TX is a problem. I destroyed mine many years ago. 🤦
English

@scott23192 Thanks for those suggestions! I have an LNA - and I probably have a suitable outdoor enclosure lurking among the junk in my basement.
English

@KC4LE If you've got a spare $45 sitting around, you'll get WAY more signal w/ an LNA right at the antenna. Outdoor electrical enclosure protects it nicely, too. Of course, if you have local problems w/ nearby transmitters, etc., I suppose a filtered LNA would be better



English

@scott23192 Dang! I’m going to make one. Antennas are a bit of a challenge for me because I live in a subdivision. But I can make that work here.
English

@scott23192 Very cool - are you continuously steering the helical Omni?
English

@scott23192 Thanks a million for those links, Scott! So, how are you sending the gqrx audio to the flowgraph? Did you install gqrx & gpredict while the Live CD is running? Or maybe you are running the Live CD and gqrx/gpredict on separate machines and using local network TCP to connect them?
English

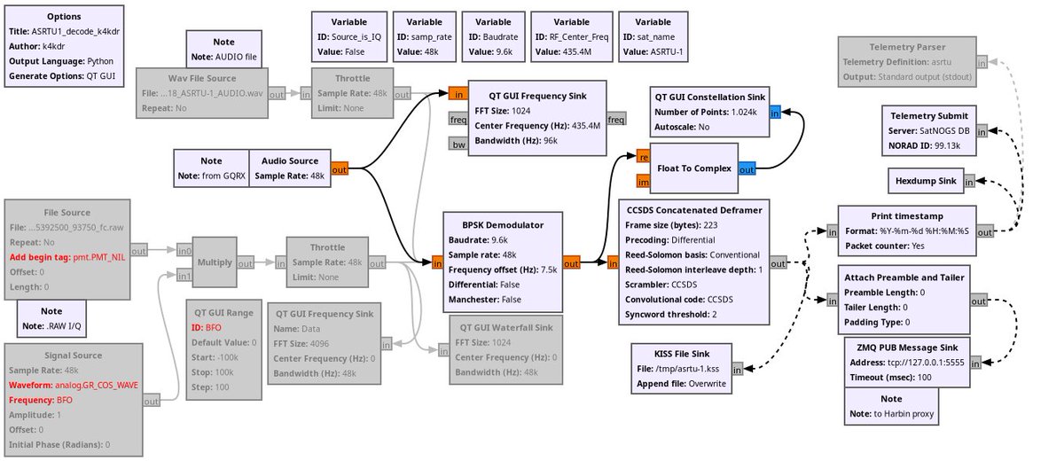
Hey Red! Yes - the LiveCD is great; I enjoy using more-or-less the same flowgraph for all sats. Note that a custom block in a new copy of gr-lilacsat is required for the proxy upload to work. Copy of that & my GRC here if you need a starting point --> qsl.net/k/k4kdr//grc/a…

English

@scott23192 Nice! Looks like you are running Gpredict & Gqrx with the Harbin websocket proxy and demod_asrtu-1_audio.grc flowgraph. I need to try that setup. I had an error running the rtlsdr demod flowgraph - something about distutils that I have not resolved.
English

@bg2bhc Does asrtu-1_tle.txt in the Windows based decoder need to be updated by the user? That file is delivered as Read-Only. The readme file doesn't specify, other than saying that Doppler corrections are made automatically. Thanks in advance & thanks for the new sat.
English























