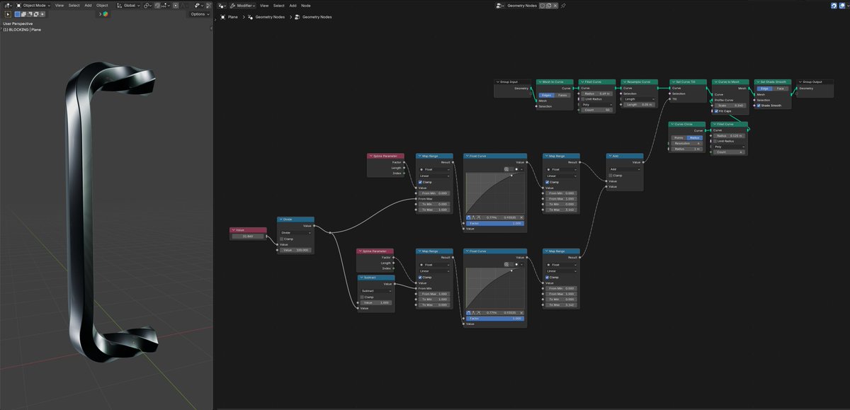
Sabitlenmiş Tweet

A recent ODST modelling project that I completed for @R93_Sniper.
This was a massive project undertaking that went through several design iterations and changes, though it all resulted in producing this spectacular model.
I hope you all enjoy it. 😃
#Halo #ODST #Blender3D




English









































