PAMP IT retweetledi
PAMP IT
1.1K posts

PAMP IT
@PampMemeToken
Token ID: 7985409 | Pamp it. | Discord: https://t.co/PpgYXyBfvV | https://t.co/w7avrm2kBy | https://t.co/QWH1pE5cia | https://t.co/vJZsf5sdPG | Pamp it.
memejob.fun Katılım Şubat 2024
108 Takip Edilen166 Takipçiler
PAMP IT retweetledi
PAMP IT retweetledi
PAMP IT retweetledi
PAMP IT retweetledi
PAMP IT retweetledi
PAMP IT retweetledi
PAMP IT retweetledi
PAMP IT retweetledi
PAMP IT retweetledi

What happens when rigorous soil science meets global carbon markets?
@bcarboninc verification + independent scientific review + full documentation for EU, UK, Asia & North America.
High-integrity credits built for international standards.
English
PAMP IT retweetledi
PAMP IT retweetledi

How do farmers actually make money from the $1.1B VCH × @dovuofficial soil carbon deal?
Simple:
They get paid for storing carbon in their soil.

English
PAMP IT retweetledi

$KARATE is down -13.31% in the last 24 hours, it's on sale for only $0.00000948
$PAMP IT! @KarateCombat
English
PAMP IT retweetledi

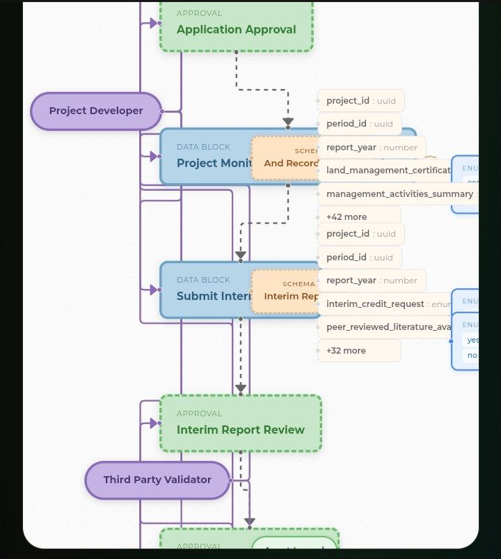
@dovuofficial signed a multi-year agreement with Veteran’s Carbon Holdings (VCH) covering up to $1.1B in soil carbon assets.
Here’s how it works:

English

$JAM is up 13.02% in the last 24 hours, but it's still only $0.00003918
$PAMP IT! @tunefmofficial
English

$HSUITE is up 10.12% in the last 24 hours, but it's still only $0.00014664
$PAMP IT! @HbarSuite
English

$DOVU is up 10.12% in the last 24 hours, but it's still only $0.003926
$PAMP IT! @dovuofficial
English




