SMKN 1 Pandeglang
697 posts

SMKN 1 Pandeglang
@SkensaPDG
Ini unofficial twitter SMKN 1 Pandeglang , yuk join sama kita kita disini ^^ #SKENSA
Kadulisung, Pandeglang Katılım Nisan 2013
36 Takip Edilen694 Takipçiler
SMKN 1 Pandeglang retweetledi

SMKN 1 Pandeglang retweetledi
SMKN 1 Pandeglang retweetledi
SMKN 1 Pandeglang retweetledi
SMKN 1 Pandeglang retweetledi

@SkensaPDG Informasi Beasiswa Univ Esa Unggul esaunggul.ac.id. Pendaftaran Mhs Baru Gel 3 s.d 30 Juni '15. Info pmb@esaunggul.ac.id
Indonesia
SMKN 1 Pandeglang retweetledi
SMKN 1 Pandeglang retweetledi

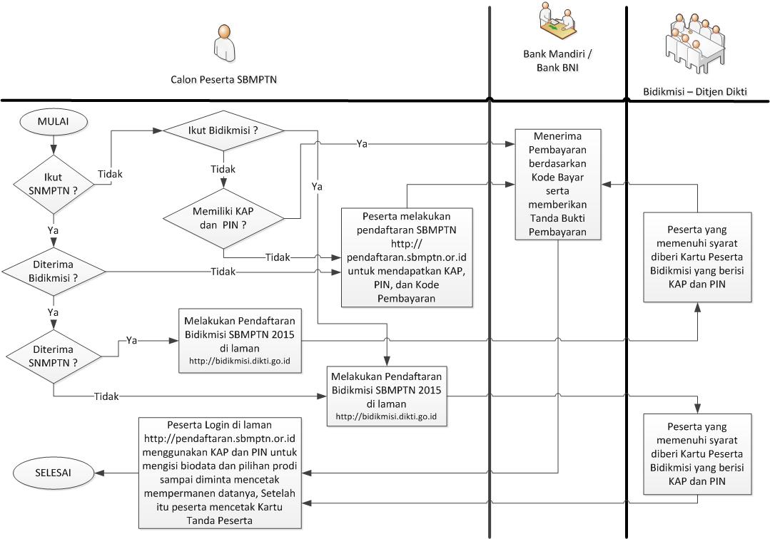
Video tutorial pendaftaran SBMPTN bisa kamu download disini >> download.sbmptn.or.id/awal.php
Indonesia

@Sitikhumai14 insyaAllah mimin sabtu minggu ke sekolah tercinta. jadi yg ingin req jadi re-generasi admin dipersilahkan ketemu.
Indonesia

@Sitikhumai14 kalo tahun skrng 50 sekitar 2tahun jadi angkata 48
Indonesia

@PudinSaprudin1 masih tahap pencarian admin untuk re-generasi admin akun ini
Indonesia








