
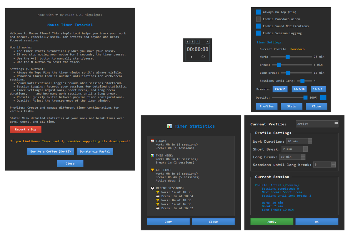
Mouse Timer, a free productivity tool designed to help artists like us truly track active work time.
ko-fi.com/s/a14df8a4d3
#gamedev #indiedev #digitalart #arttools #productivity #madewithpython #pyqt5

English
Milan Chicha Cickovic
38 posts

@cickovic91
-commissions open- https://t.co/eWrY6i7qOp














