dhavaln 🛠☁️
379 posts

dhavaln 🛠☁️
@dhavaln
AWS Serverless Hero, AWS SME, Founder/Builder @ AppGambit ☁️ AWS Consulting Partner / Blockchain Enthusiast / Practicing Barista ☕️ 🛠
Surat, India Katılım Ocak 2009
262 Takip Edilen583 Takipçiler

I needed a presentation for Saturday. Instead of making slides, I built an AI tool that makes slides :)
Tell it about your talk. AI builds the slides.
- Can use Anthropic, OpenRouter, Ollama
- Edit with chat, click, and controls
- Multiple color themes
github.com/AppGambitStudi…

English

Weekend AI slot 😵💫😅
A friend purchased a residential flat and shared some details with me so I thought of checking things via the Real Estate AI Agent 🤖
github.com/AppGambitStudi…
#surat #aiagent




English

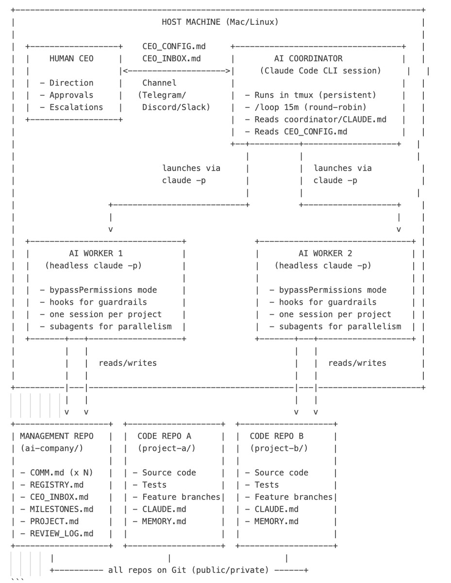
Moved all the ongoing agent implementation spec to a common repo now: github.com/AppGambitStudi…
My spec flow is pretty simple with: Me ↔ Slack ↔ Claude Code Slack Channel MCP ↔ Claude Code ↔ Github
English

@yazins Good one - I built a small prototype using offline models that attends the meeting and also talk in the cloned voice
github.com/AppGambitStudi…
English

Introducing: OpenGranola 🔥
I built an open source meeting copilot for macOS.
It transcribes both sides of your call on-device, searches your own notes in real time, and hands you talking points right when the conversation needs them. No audio leaves your Mac.
Point it at a folder of markdown files, pick any LLM through OpenRouter (Claude, GPT-4o, Gemini, Llama), and it just works. It's invisible to screen share too — nobody knows you have it.
The whole thing is open source.
Link below
English

We recently open-sourced DocProof: a rules-driven document validation engine built for real-world business workflows.
Many organizations still verify documents manually:
- Personal Documents
- Compliance documents
- Invoices
- Contracts
But most validations are actually deterministic rules, not complex AI problems.
DocProof lets you define validation rules and automatically verify documents extracted via OCR or structured data pipelines.
- Built with modern cloud-native patterns (AWS + Serverless)
- Designed for scale using serverless architecture
- Works alongside OCR / document extraction pipelines
- Suitable for compliance, finance, logistics, and enterprise workflows
github.com/AppGambitStudi…
English

DraftFlow can now convert the post content into "visual card" without leaving the screen
github.com/AppGambitStudi…




English

We validate StackAdvisor.ai accuracy, by using it for our own work. It has to work for us first
✅ Detailed understanding for the technical team
✅ Technical stack and integration needs
✅ Enabled pilot planning and compliance checks much faster
English

@mohaknahta @atlys
worst experience with @atlys, complete scam process
- paid visa fees over a month back, can't process visa, can't refund visa fees. Chat support is completely useless
English


After a few months of practice, I've finally made it to Day 0. My first successful latte art is in the books! 🙌☕
The most beautiful part about this process is, 'practice'
#Day0 #BaristaJourney #LatteArt #CoffeeLover

English

Too much coffee 😅☕️
4 specialty coffee, 9 coffee instruments, 2 grinders, 30 mug collection, 1 #LaMarzocco
#CoffeeLover #CoffeeTalk #coffee #surat

English





