Uday

443 posts

Uday banner
Uday

Uday

@_fuday

Developer

India Присоединился Ocak 2021
64 Подписки68 Подписчики
Uday
Uday@_fuday·
Today I tried to upload a file… Now I know fs, Multer, ImageKit exist 💀 File gaya kaha… samajhne mein hi time chala gaya But fun tha 🔥 Thankyou @surajtwt_ sir for the amazing class @nirudhuuu
Uday tweet media
English
0
0
11
50
Uday
Uday@_fuday·
Done with elevator DB Design , Not quite happy with this one but learnt a lot. will design a new one tomorrow Thanks @nirudhuuu for crazy assignments
Uday tweet media
English
1
0
13
56
Pallab karmakar
Pallab karmakar@Pallab_dev·
Built a full BookMyShow-style POC with auth + SQL transactions to show test transactions. And how they keep seat booking data consistent under concurrent user load. I implemented Basic auth here. github link github.com/PallabDev/Book…
Pallab karmakar tweet media
English
4
0
41
368
Uday ретвитнул
Pavel Durov
Pavel Durov@durov·
WhatsApp’s “encryption” may be the biggest consumer fraud in history — deceiving billions of users. Despite its claims, it reads users’ messages and shares them with third parties. Telegram has never done this — and never will 🤝
Pavel Durov tweet media
English
1.7K
10.6K
42K
2.3M
Suraj Jha
Suraj Jha@surajtwt_·
For the past few months I have been busy with our cohorts, my personal batches, Udemy courses, and YouTube. Somewhere along the way, my own learning took a backseat and I can feel that. So I have decided to dive into a new rabbit hole: exploring database internals.
Suraj Jha tweet media
English
13
0
157
1.5K
Uday
Uday@_fuday·
Built a DB design of Comic-Con parking system 🚗 Thought it’s just parking… brain started doing traffic management 💀 Open for review!! @nirudhuuu
Uday tweet media
English
2
0
8
63
Uday
Uday@_fuday·
@Agam2928 Personal POV man,use less emojis in your post.Cleaner posts with less emojis look way more nicer.
English
0
0
1
32
Agam arora
Agam arora@Agam2928·
🚀 Built PayU – an Expense & Income Tracker 📱💰 Track your spending, visualize insights, and manage multiple accounts with ease. 📊 Weekly & monthly analytics 📅 12-month tracking ⚠️ Smart warnings when expenses exceed income 🔐 Auth + multi-account support Built this for my internship round @striver_79 @takeUforward_ Check it out 👇 github.com/Agam00/PayU-App
English
7
0
31
1.2K
Uday
Uday@_fuday·
@sudo_core Boy gonna replace him!
GIF
English
1
0
1
22
Sumit Vishwkarma
Sumit Vishwkarma@sudo_core·
You like CLI ? I do .. Building monkeytype-like typing tool.. for terminal. Using C++ ... the same language i started programming with.. on my mom's phone.. in 2019 But back then.. didn't know that .. i can do such things with it.. Just trying to see how far can i take it
English
5
0
31
520
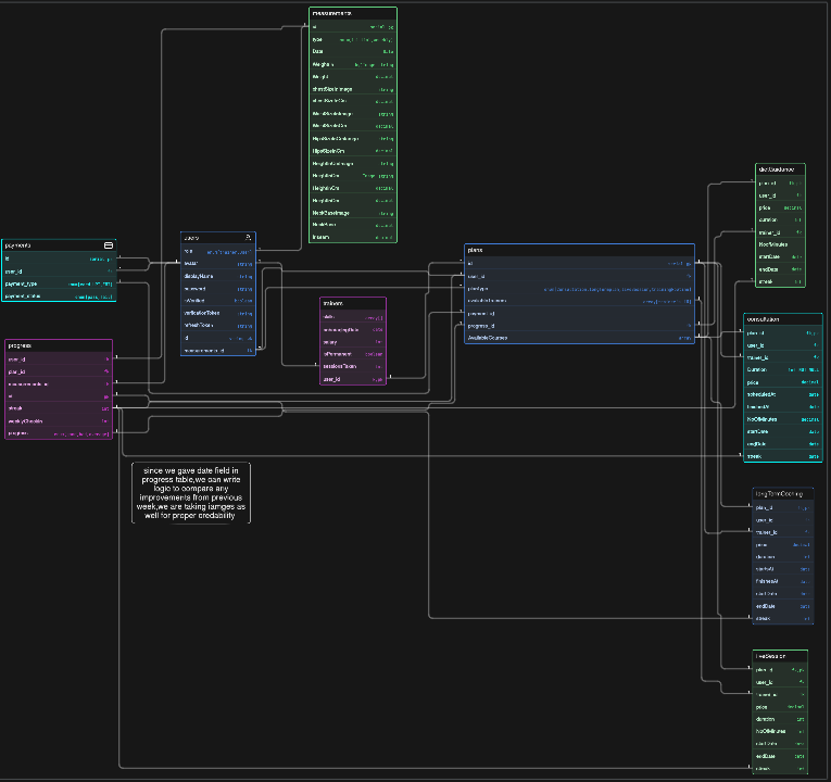
Uday
Uday@_fuday·
Done with DB design of fitness influencer,it was sm fun building this Had blackout moments but at the end it was fun,somehow it is helping improving my focus Thank u @nirudhuuu & @Hiteshdotcom for the assignments #chaicode
Uday tweet media
English
1
0
12
68
Uday
Uday@_fuday·
Done with clinic DB design,it is always fun building db designs @nirudhuuu #chaicode
Uday tweet media
English
0
0
3
22
Uday
Uday@_fuday·
It was fun building the DB design felt stuck in many areas, at the end it was worth it! @ChaiCodeHQ @nirudhuuu
Uday tweet media
English
1
0
15
92
Uday ретвитнул
Ram
Ram@ramxcodes·
Best advice.
English
15
106
762
18.9K
tanishka rathi
tanishka rathi@tanishka_rathi·
𝗰𝗼𝗺𝗽𝗹𝗲𝘁𝗲𝗱 𝗙𝗶𝘁𝗻𝗲𝘀𝘀 𝗜𝗻𝗳𝗹𝘂𝗲𝗻𝗰𝗲𝗿 𝗖𝗼𝗮𝗰𝗵𝗶𝗻𝗴 𝗣𝗹𝗮𝘁𝗳𝗼𝗿𝗺 𝗗𝗕 𝗱𝗲𝘀𝗶𝗴𝗻 (2/5) 𝗚𝗶𝘁𝗵𝘂𝗯 𝗿𝗲𝗽𝗼 𝗹𝗶𝗻𝗸 : shorturl.at/qmNXd grateful to learn from @ChaiCodeHQ
tanishka rathi tweet media
English
8
1
71
639