Abir
156 posts



Day-5 of DB design : Smart Elevator Control
Kept it clean and practical, but I’m sure there are gaps.
Open to roast.
Feedback on relationships, normalization, or scaling are welcomed .😅
Github link : inapp.app/jaaaani404/dbd…

English

@BlazeisCoding In our college, Amazon came, but it was for call support role
English

So today's assignment is done.
Code and diagram is available on my github - github.com/abir-js/cohort…
Let me know your thoughts...

English

@sagarshiroya_x good stuff, creating a new mapping table idea helped me a lot
English

Most people:
“Let’s create tables first”
Good developers:
“Let’s understand data first”
This mindset changes everything in DB design.
Here’s a simple ER diagram step by step guide for beginners
Link: sagarshiroya.dev/posts/design-e…
Share it with your friends, if you find it helpful.
@ChaiCodeHQ
#database #design

English

@VinnyMadaan3 @ChaiCodeHQ @Hiteshdotcom @piyushgarg_dev @nirudhuuu @devwithjay @BlazeisCoding I didn't understand the use of the shaft
English

The Last DB design of this series is here, made database design of a Smart Elevator Control System. Here the roast ends🫡
@ChaiCodeHQ @Hiteshdotcom @piyushgarg_dev @nirudhuuu @devwithjay @BlazeisCoding
#chaicode #DataBaseDesign #LearningInPublic

English

@sharmadipalidev @Hiteshdotcom @piyushgarg_dev @nirudhuuu @yntpdotme @ChaiCodeHQ @devwithjay @surajtwt_ @Aasuyadavv @BlazeisCoding looks clean 🫡
English

Create Comic-Con Parking System DB diagram
(4/5)
Git Repository link:-
github.com/sharmadipalide…
Guidance of @Hiteshdotcom @piyushgarg_dev @nirudhuuu @yntpdotme @ChaiCodeHQ
#chaicode #SQL #DBdesign

English

@codeXninjaDev @ChaiCodeHQ @Hiteshdotcom @piyushgarg_dev @nirudhuuu @yntpdotme @devwithjay @BlazeisCoding well detailed 👏
English

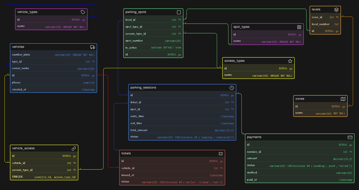
Designed an ER diagram for a Comic-Con Parking System 🚗
Handled multi-zone parking, vehicle types, spot allocation, sessions, tickets, and payments
@ChaiCodeHQ @Hiteshdotcom @piyushgarg_dev @nirudhuuu @yntpdotme @devwithjay @BlazeisCoding
#chaicode

English

@jaaaani404 @Hiteshdotcom @piyushgarg_dev @ChaiCodeHQ @yntpdotme @devwithjay @BlazeisCoding @surajtwt_ good work
English

Day-4 of DB design :Comic-Con Parking System
Kept it clean and practical, but I’m sure there are gaps.
Open to roast.
Feedback on relationships, normalization, or scaling are welcomed .😅
Github link :inapp.app/jaaaani404/dbd…

English

Here is an another DB design on Comic-Con Parking System Platform. Drop the roast, I can take it (I can’t)🙃
@ChaiCodeHQ @Hiteshdotcom @piyushgarg_dev @nirudhuuu @devwithjay @yntpdotme @BlazeisCoding
#chaicode #DataBaseDesign #LearningInPublic

English

Day 113:
When @Hiteshdotcom sir says “you should understand the flow,” I think this is what he means.
Done with the Fitness platform peer assignment
@ChaiCodeHQ
@nirudhuuu
@devwithjay
@surajtwt_
@BlazeisCoding
@piyushgarg_dev


English

@AbirCodes @Hiteshdotcom @piyushgarg_dev @yntpdotme @BlazeisCoding @devwithjay last two have done with this method, tried this new one and I feel this one is more intitutive
English

DB Diagram (Clinic Appointment and Diagnostics Platform)
- Here : github.com/gaurav0973/Ins…
So this time I have decided to design the DB with a different approach and that was
- Understand the flow of the entire process first
- Find the main things(Tables), mostly in the flow itself
- Find the things jo table me aa sakta hai
- make relationships between tables
How you all think before designing the database, would love to know you thought process while designing the same
@ChaiCodeHQ @nirudhuuu

maurya.js@gauravkmaurya09
DB Diagram (Fitness Influencer Coaching Platform) - Here : github.com/gaurav0973/Ins… @ChaiCodeHQ @nirudhuuu
English

Completed day 3 task - Clinic Appointment and Diagnosis Platform.
Code and repo link - github.com/abir-js/cohort…
In README I've explained in details how all relationship works.
@Hiteshdotcom
@piyushgarg_dev
@ChaiCodeHQ
@nirudhuuu
@yntpdotme
@BlazeisCoding
@Aasuyadavv
@devwithjay

English


















