
Today’s Learning 🚀
-Mongoose embedding vs reference
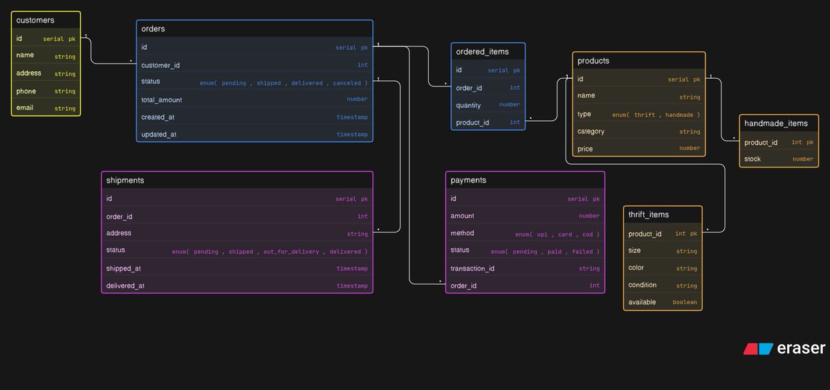
-populate() in relations
-MongoDB projection
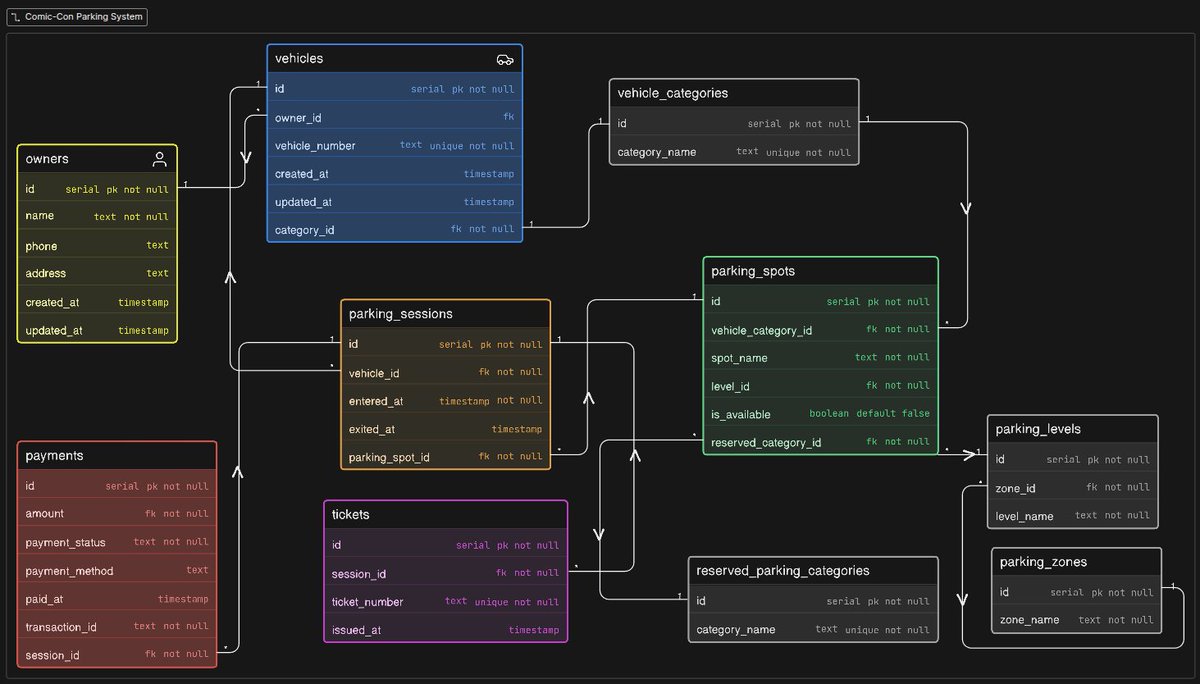
-Junction tables
-Built IPL system -> CRUD operations on models
-Understood backend flow
keep learning 🚀
Thanks to @surajtwt_, @nirudhuuu sir
@ChaiCodeHQ
#chaicode


English






















