
@badgergloveppt @zea_wolfe Yeah! let me know details! I tend to do remote but can do hybrid within the South Brisbane/Gold Coast region.
shadowtajun.work
English
Shadowtajun
113 posts

@TajunShadow
3D generalist and Game Dev based in Aus 🦘. Blender and Open Source Development Enthusiast!




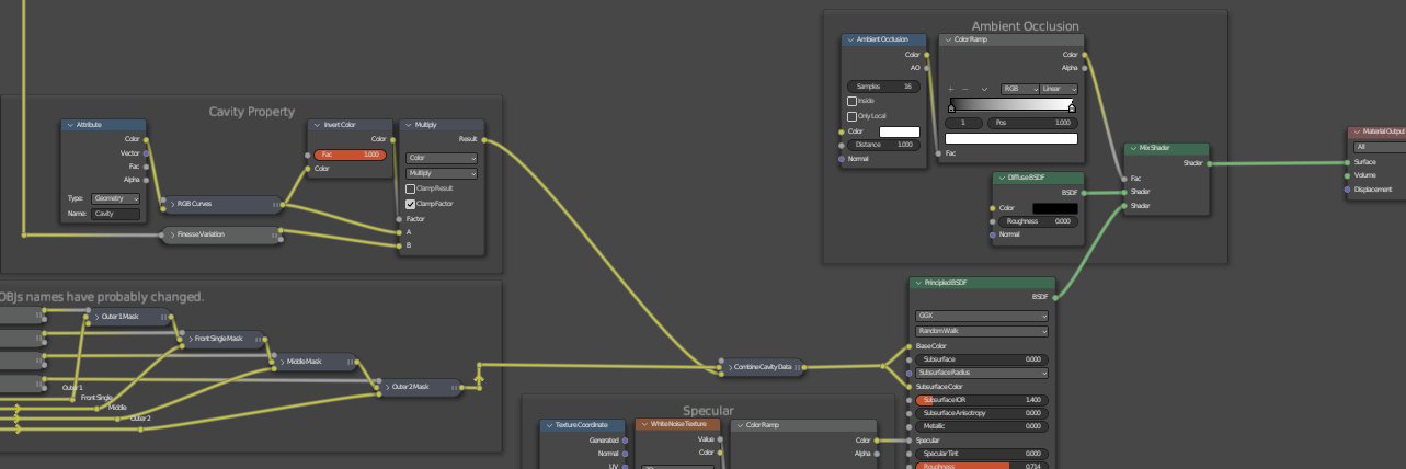
Another week passes, another glimpse behind the scenes is released. Having a critical claw in the future of the @OVIesports ecosystem, the OVISAURS are being built to RAWR.






