
Nikhil Rathore
1.1K posts

Nikhil Rathore
@BlazeisCoding
- SWE @bug0inc - Full Stack Developer - Not Perfect but Honest.
Katılım Nisan 2018
152 Takip Edilen564 Takipçiler
Nikhil Rathore retweetledi

I know my path has often required a little more effort than others to reach the same place, but I have always reached. So i will keep asking difficult questions, keep searching for my own answers and refuse to stay inside the boundaries people casually declare to be realistic
There will always be clowns who speak with certainty about what cannot be done, usually from the comfort of not attempting it themselves. Their opinions are loud, but they are not direction
What matters is the mind you are given can be sharpened, expanded and filled with the world’s knowledge. That work is always worth doing 😌
English

@dhruvsood05 @nirudhuuu @ChaiCodeHQ @BlazeisCoding @yntpdotme Day 7 of asking nikhil sir ai ki api milegi kya
GIF
Indonesia

@BlazeisCoding Yeah, gave the viva/final year project, unofficialy it's finished.
English

@VinnyMadaan3 @Ch60131Prashant I am glad i could do that <3
English


@BlazeisCoding In our college, Amazon came, but it was for call support role
English

@BhavayNagpal1 @Hiteshdotcom @ChaiCodeHQ @piyushgarg_dev @nirudhuuu @yntpdotme @devwithjay Why is phone text?
English

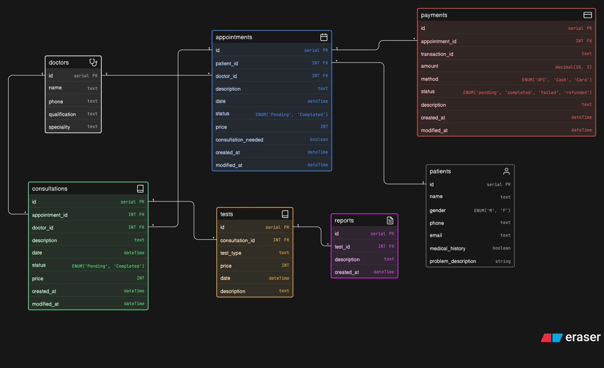
Done with another DB design for a Clinic Appointment and Diagnostics Platform.
This was easier as compared to other ones but every assignment teaches something new.
@Hiteshdotcom @ChaiCodeHQ @piyushgarg_dev @nirudhuuu @yntpdotme @devwithjay @BlazeisCoding
#dbdesign #backend

English

@koushikke @Hiteshdotcom @nirudhuuu @piyushgarg_dev @yntpdotme @devwithjay @ChaiCodeHQ Very good work koushik it looks very detailed,
Just one nitpick ,
if you're using Varchar everywhere don't add text as a type, replace it with Varchar .
It would be much better.
English

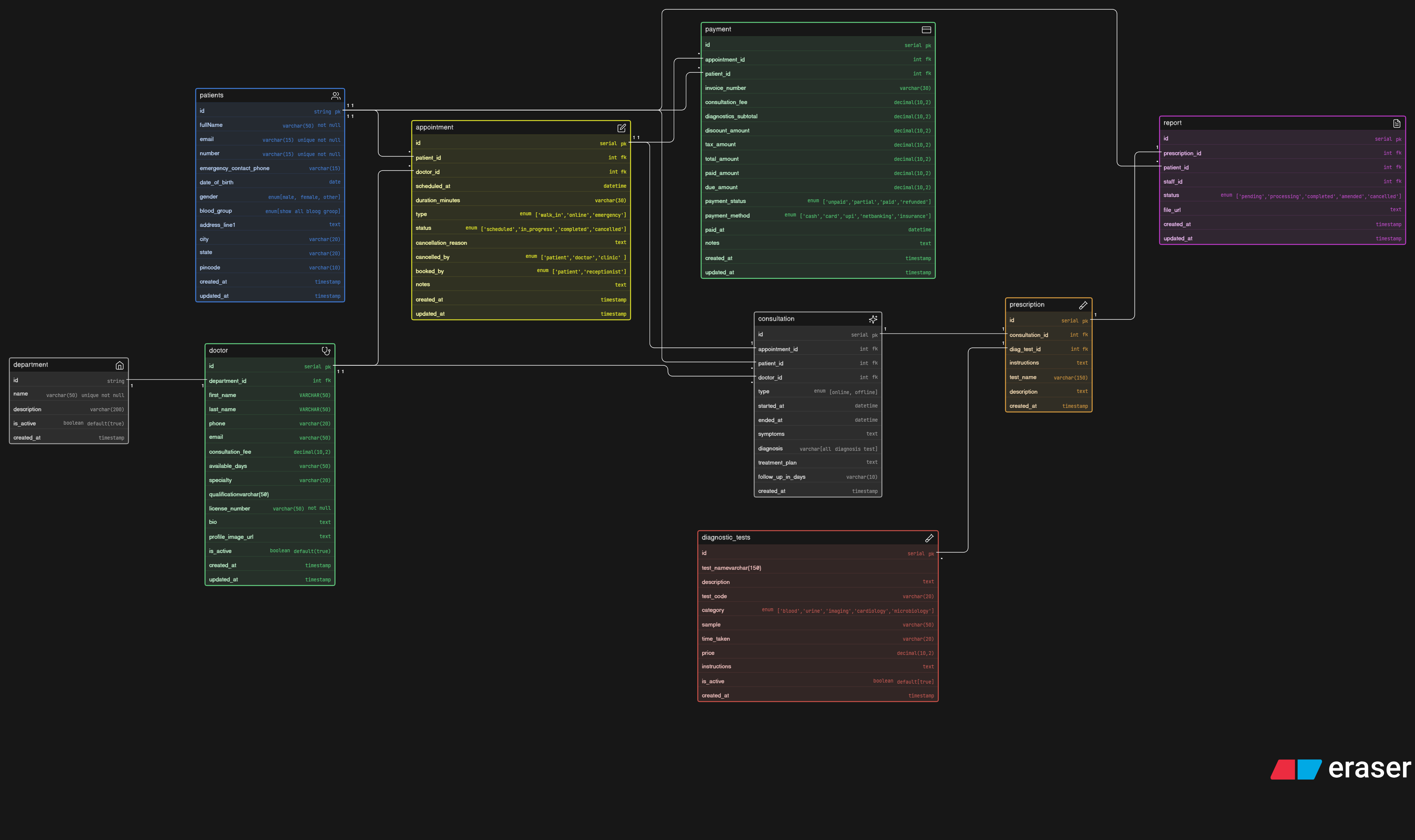
Designed a production-ready ER diagram for a Clinic Appointment & Diagnostics Platform.
→Patients, Doctors & Departments
→Appointments, Consultations
→Diagnostic Tests & Reports
→Payments
Github: github.com/koushik-karmak…
Image:res.cloudinary.com/db7qmdfr2/imag…
@Hiteshdotcom @nirudhuuu

English

@VinnyMadaan3 @NiteshSengar15 @ChaiCodeHQ @Hiteshdotcom @piyushgarg_dev @nirudhuuu enum and varchar doesn't need to be together.
Add the value of char and varchar as well ,
Make it consistent ,
I can see text and varchar ,
Otherwise looks pretty good.
English

Another day, another DB design, made a db design for a Clinic Appointment and Diagnostics Platform, still sitting here for the roast🫡 let's go....
Thank you @NiteshSengar15 for such a detailed explanation.
@ChaiCodeHQ @Hiteshdotcom @piyushgarg_dev @nirudhuuu @BlazeisCoding @devwithjay @yntpdotme
#chaicode #SQL #DataBaseDesign #LearningInPublic

English

Why are you always forgetting me @_beast0 ....
Not nice, remind me to post 😕
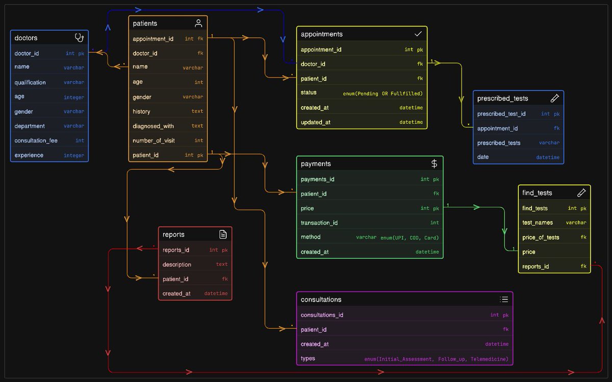
D3: Clinic Appointment & Diagnostic Platform 🏥
Learnings ❇️
-> Real world entity relationships
-> ome-to-many relationships
-> scalable billing system
#cohort26 #chaicode

Mohammad Saif@_beast0
Third DB design assignment Completed. This one was easier than last one. Things are keep getting interesting day by day. Overall I'm happy with this design. Thanks @ChaiCodeHQ @Hiteshdotcom @nirudhuuu for such good real world problems.
English

@dhruvsood05 @ChaiCodeHQ @Hiteshdotcom @piyushgarg_dev @nirudhuuu @yntpdotme @devwithjay @surajtwt_ This one looks detailed
English

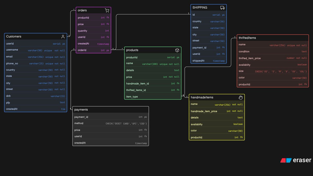
Completed the Database Assignment
Database Design :
Thrift Store
@ChaiCodeHQ @Hiteshdotcom @piyushgarg_dev @nirudhuuu @BlazeisCoding @yntpdotme @devwithjay @surajtwt_
#chaicode #database #design

English

@6116Hayat @Hiteshdotcom @piyushgarg_dev @yntpdotme @surajtwt_ @ChaiCodeHQ There are very less fields,
Could have given more thought to it.
Also Never forget createdAt and updatedAt fields.
English

Arey.... Why leaving me behind...
Completed the database design assignment of Intstgram Thrift Creator Store.
Learnings: 😤
-> How things flow naturally from one to another
-> How to efficiently think logically while db design
-> ER Diagrams can be made in eraser
Grateful 😊

Mohammad Saif@_beast0
Completed The database Design assignment. It thought me how to think while designing db. Its not the best but will eventually reach the perfection some day. Thanks @ChaiCodeHQ @Hiteshdotcom @nirudhuuu for these interesting assignment and projects.
English

@Ch60131Prashant @Hiteshdotcom @yntpdotme @devwithjay @ChaiCodeHQ @__NamanSharma__ @piyushgarg_dev Arrows are very congested ,
Otherwise good work
English

Today I created ER Diagram of 'Instagram Thrift Creator Store'
It is life's first DB Design
@Hiteshdotcom sir brain.exe khul gya

English

@sameerbhagtani @Hiteshdotcom @ChaiCodeHQ @nirudhuuu @piyushgarg_dev @devwithjay @yntpdotme This looks very professional
English

Day 1 of DB Design Assignments in #ChaiCode cohort.
Designed an ER diagram for a Thrift & Handmade store, focusing on products, orders, customers, payments, shipping, and relationships.
@Hiteshdotcom @ChaiCodeHQ @nirudhuuu @piyushgarg_dev @devwithjay @BlazeisCoding @yntpdotme

English

@VinnyMadaan3 @Hiteshdotcom @piyushgarg_dev @nirudhuuu @yntpdotme @devwithjay Looks good,
Arrows could have been better placed for better understanding
English

I made a database design for an e-commerce order management system. Feel free to roast it>>> I’m willingly sitting here to listen to your feedback.
@Hiteshdotcom @piyushgarg_dev @nirudhuuu @yntpdotme @devwithjay @BlazeisCoding
#chaicode #SQL #DatabaseDesign #LearningInPublic

English





