Mohammed Bahumaish retweetledi
Mohammed Bahumaish
21 posts


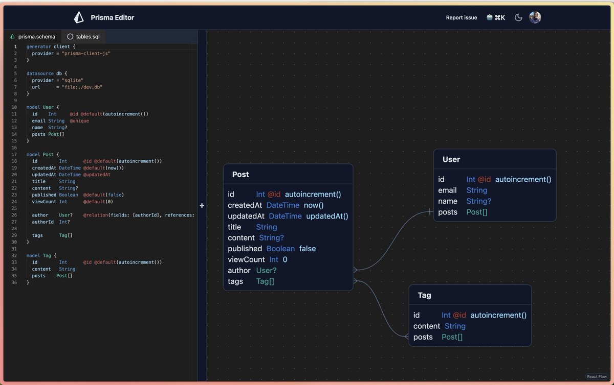
🎬 Utility of the week: Prisma Editor
Prisma Editor is a tool that provides real-time visualization and editing for your Prisma schema.
Try it out and give it a 🌟 on GitHub
github.com/mohammed-bahum…

English

@denicmarko Or just press dot "." on the repo page and will vscode will open on the browser.
English

Pro tip!
Visit any Github repository and change github.com to github.dev.
This will open VScode in your browser.

English


I built an iOS-style modal sheet with React Aria Components and Framer Motion! It uses gesture-driven animations to feel super smooth and natural on touch devices. It's a surprisingly small amount of code too. Check it out! 🤩
codesandbox.io/s/quirky-tharp…
English

🌟 AutoForm: A React component that automatically creates a @shadcn./ui form based on a zod schema.
github.com/vantezzen/auto…
English

If you're a @shadcn fan and are looking for a Date Range Picker, I built one - …nge-picker-for-shadcn-demo.vercel.app
English

@supabase how can Supabase implement "Shared text editor"?
English


I’m putting together a list of apps built with ui.shadcn.com.
Drop your links below. Thank you.
English

View Prisma Editor and other useful AI tools on Futurepedia. futurepedia.io/tool/prisma-ed… #futurepedia
English

Taxonomy is trending. Thanks everyone for the support.
I'm going to find some time and update it to @nextjs 13.3 later this week.
github.com/shadcn/taxonomy

English
Mohammed Bahumaish retweetledi

وبعد غياب.. نرحب بمشروع جميل جدًا من المبدع Mohammed Bahumaish الذي شارك مشروعه @prisma_editor
محرر بريزما (Prisma.io) هو أداة لتصور وتعديل مخطط بريزما Prisma Schema. يمكنك بسهولة إنشاء وتعديل تصميم قواعد البيانات المعقدة والتأكد من أن قواعد بياناتك منظمة ومنسقة.
العربية

Big upgrades to the github.com/iway1/trpc-pan… repo for @trpcio !! 🎉
Rebuilt the developer app w/ @nextjs and added a contribution guide. This makes it 100x easier to work on trpc-panel locally, making it much easier for myself and others to contribute 🚀
English

Like what we do? Leave us a review and help us spread the word! producthunt.com/products/prism…
English

Prisma editor is a powerful tool to visualize and edit Prisma Schema. You can easily create, modify and maintain complex database structures and be sure that your databases are organized and consistent. prisma-editor.up.railway.app
English

PRESENTING: a declarative authorisation solution for @prisma/@GraphQL developed by us folks at @join_deed with 💙💚🤎 github.com/joindeed/prism…
Read the thread to understand why you might need it 🧵
English








