ramonskii
6 posts


Just a few days ago @ether_fi hit 100K ETH, and today we have >140k ETH and $335M TVL restaked on @eigencloud 🚫🧢
Let's run another prediction contest. Reply below with the date and hour (UTC) we cross 200k ETH - first person to guess correctly gets 200k loyalty points!
English

83k ETH and $210M TVL restaked on @eigencloud frens. Over 7k ETH came in yesterday alone! #nocap 🚫🧢
Make a prediction below of the date and hour (UTC) we cross 100k ETH - first person to guess correctly gets 100k loyalty points!
English

@ether_fi @VitalikButerin You can also calculate your $eETH rewards based on your staking activity directly here 👇
app-ether.fi/rewards/
English
ramonskii retweetledi

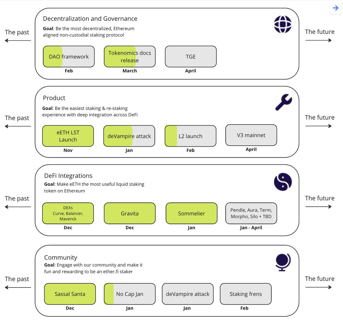
Almost a year has passed since the Early Adopter Pool opened, and the protocol has come a long way!
We wanted to give some insight into our roadmap for the first half of 2024📱
Thanks, @VitalikButerin for the format🫡
1️⃣

English

@The_Zo_World Am I still on time? :)
0xa1cD4978C1ff324556b7C97D8f01C695D3Df1C00
English


