t.fish

948 posts

t.fish

t.fish

@tdotfish

Hacker, Researcher, Speaker Not speaking on behalf of my employer https://t.co/MVwrBnnK21

Katılım Temmuz 2020
804 Takip Edilen287 Takipçiler
Maman Sani Ibrahim🧑‍💻
Maman Sani Ibrahim🧑‍💻@msaniibrahim_·
@tdotfish @zaproxy It's not ticked. I imported the certificate only within my installed Firefox on my computer and not the built-in firefox in ZAP. It was the mistake I made. 🙏🏾 I watched your talk at the Zapcon2022 that's why I tagged you. Thanks for your time, it's working now.
Maman Sani Ibrahim🧑‍💻 tweet media
English
1
0
0
58
Maman Sani Ibrahim🧑‍💻
Maman Sani Ibrahim🧑‍💻@msaniibrahim_·
Anytime I try to launch a manual test on this target and many others, I'm having this issue: I want to understand what the problem is. @zaproxy I configured the proxy on localhost:8081, added the CA certificate downloaded many add-ons from the marketplace! @tdotfish, I need help!
Maman Sani Ibrahim🧑‍💻 tweet mediaMaman Sani Ibrahim🧑‍💻 tweet mediaMaman Sani Ibrahim🧑‍💻 tweet mediaMaman Sani Ibrahim🧑‍💻 tweet media
English
1
0
0
104
t.fish
t.fish@tdotfish·
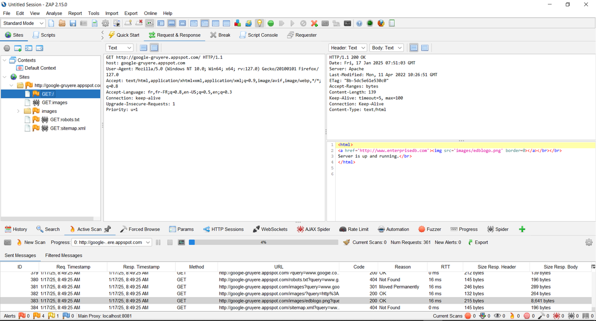
@msaniibrahim_ @zaproxy If you have launched the browser from ZAP's Quick Start tab, the browser should automatically point to the correct port and have the certificate installed and trusted. Do you have anything in this panel in ZAP? If yes, untick the enabled box.
t.fish tweet media
English
1
0
2
19
t.fish retweetledi
Chris Thompson
Chris Thompson@retBandit·
I'm hiring for a Head of AI Security Testing (aka AI red teaming) role! This role is responsible for conducting applied research to develop novel ways to manipulate and breach AI systems, focused on meaningful impacts to safety and security. Joining a huge team of hackers, you’ll lead the AI security testing practice, helping to develop cutting-edge testing methodology and tooling for performing testing of GenAI applications, integrations, and API endpoints for security issues. Taking a wider view of AI Red Teaming, you’ll lead or contribute to existing research for attacking the end-to-end AI ecosystem, targeting MLSecops platforms, assessing ML models for safety and security issues, attacking AI-as-a-Service platforms, and perform testing of GenAI applications, integrations, and API endpoints for security issues before production. Preference will be given those those with blogs, research, or CVEs with meaningful impacts to production AI systems. careers.ibm.com/job/21245224/a…
English
3
38
70
14.1K
t.fish
t.fish@tdotfish·
@DustinFinn After returning several failed Packard Bells purchased elsewhere my dad and I lined up early at a CompUSA grand opening and got a pretty great deal on a Compudyne system (their house brand)
English
0
0
2
12
mRr3b00t
mRr3b00t@UK_Daniel_Card·
Danger detected! Luckily I was cyber aware and didn’t get phished!
mRr3b00t tweet media
English
13
0
41
2.9K
t.fish
t.fish@tdotfish·
@bradanlane "Step kick kick leap kick touch ... again ... "
GIF
English
0
0
1
27
t.fish
t.fish@tdotfish·
@PaulStoffregen I am seeing 'B' on an 2017-vintage x86 Mac running Ventura 13.6.7
English
1
0
1
45
Paul Stoffregen
Paul Stoffregen@PaulStoffregen·
Do you have an older Macintosh? Could you run a quick test for me? pjrc.com/tmp/teensy_too… It's not Apple Notarized, so hold Control while clicking and choose Open to run it. Which toolbar you do see? MacOS version? x86 or M1?
Paul Stoffregen tweet media
English
6
2
10
1.3K
t.fish
t.fish@tdotfish·
@engineered_sass One of my favorite defcon events! I didn’t go to defcon this year but I watched the live stream. It was kind of cool because my wife finally got to experience a taste of it
English
0
0
1
24
Ray [REDACTED]
Ray [REDACTED]@RayRedacted·
I do not like the acronym for "Cyber Security Awareness Month". Why don't we just call it "Cyber Resilience Awareness Period". ???
English
31
19
236
14.7K
t.fish
t.fish@tdotfish·
@RayRedacted For sure … if I forget to turn on Strava it’s like 2 hours of mountain bike practice right down the tubes as if it never even happened
English
0
0
0
49
Ray [REDACTED]
Ray [REDACTED]@RayRedacted·
I am so petty that when my Apple Watch dies, I have to wait for it to charge before doing any intense exercise, otherwise the workout isn't recorded so its "like it never happened" I wonder if this a common thing or not.
English
55
1
186
9.7K
t.fish
t.fish@tdotfish·
@ac1dgoddess Totally legit strategy… especially at this time of year they are super aggressive
English
0
0
1
34
allie🖤✨
allie🖤✨@ac1dgoddess·
why yes, i did just enter the passenger side of my car & crawl to the driver’s seat to avoid an interaction with a yellow jacket wasp, if you must know😂
English
4
0
22
1.4K
t.fish
t.fish@tdotfish·
@lintile At the place that named computers after countries … I made mine Strongbadia
English
0
0
1
27
𝚕𝚒𝚗𝚝𝚒𝚕𝚎
What’s the host name of your favorite host you’ve ever owned? Mine is homestar.
English
42
0
41
15.8K
t.fish
t.fish@tdotfish·
@BentleyAudrey Seriously … when my oldest was born I genuinely believed this would have been sorted out long before she was college aged and now she’s almost college aged and it’s as bad as ever. I also thought self driving cars was gonna be sorted by the time she was old enough to drive 🤣
English
0
1
1
251
Audrey Renée Bentley
Audrey Renée Bentley@BentleyAudrey·
Going through universities and tuition cost with my daughter and not only am I gonna need a part time job I’m going to have to sell feet pics too this shit is outrageous..still nothing has been done about this disgusting prices.
English
21
2
94
9.4K
t.fish
t.fish@tdotfish·
@0xTib3rius I wonder what kind of conferences this person has been to. I haven’t had great experiences at “infosec” cons. But I have always had good experiences at “hacker” cons.
English
0
0
3
174