marc ochsenmeier

4.4K posts

marc ochsenmeier banner
marc ochsenmeier

marc ochsenmeier

@ochsenmeier

Malware Analyst @BoschGlobal CERT | Author of #pestudio

Katılım Kasım 2012
71 Takip Edilen14K Takipçiler
whyntok
whyntok@whyntok2629·
@ochsenmeier I aslo using PeStudio, but the free-version. How about your opinion about the difference with the Pro-version?
English
2
0
1
241
marc ochsenmeier
marc ochsenmeier@ochsenmeier·
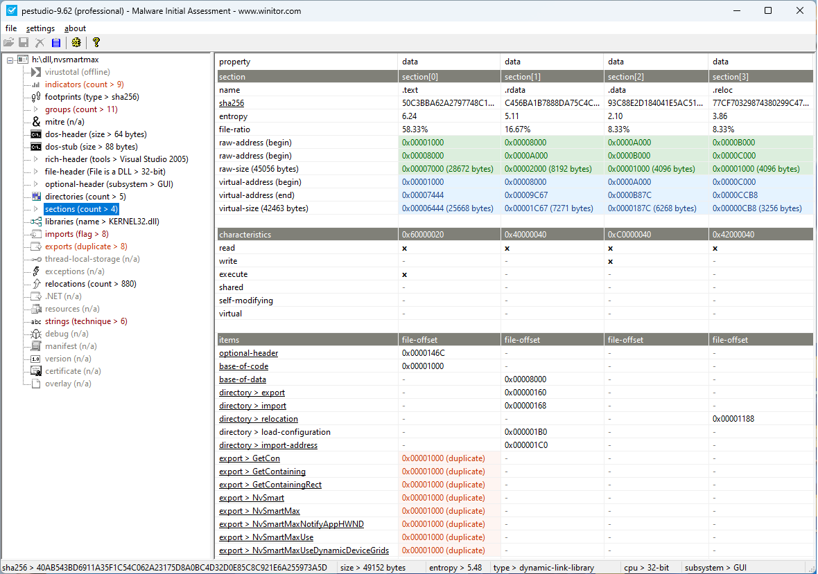
The Chrysalis Backdoor with a dll exporting duplicated (dummy) functions, typical for DLL sideloading #malware #infosec
marc ochsenmeier tweet media
English
1
10
69
4.4K
marc ochsenmeier retweetledi
IT Guy
IT Guy@T3chFalcon·
Let me blow your mind real quick: When you use Remote Desktop (RDP), Windows secretly takes screenshots of what you are doing. It’s called the RDP Bitmap Cache. To make the connection faster, Windows saves small tiles (images) of the remote screen to your hard drive in a bin file. Even if the session is over and the remote server is destroyed... your laptop still holds the cache files. Forensics teams use tools like BMCViewer to stitch those tiles back together. They won't just see logs but the literal email, document, or picture you were looking at. 💀
IT Guy tweet mediaIT Guy tweet media
IT Guy@T3chFalcon

RDP Bitmap Cache.

English
175
1.7K
13.8K
844.8K
LetsDefend
LetsDefend@LetsDefendIO·
Malware Analysis Tools
LetsDefend tweet media
English
2
103
508
17.5K
marc ochsenmeier
marc ochsenmeier@ochsenmeier·
Oh, I just noticed that opening the browser from Explorer works! #infosec
marc ochsenmeier tweet media
English
2
2
17
1.3K
Squiblydoo
Squiblydoo@SquiblydooBlog·
@ochsenmeier @struppigel @virustotal Does it ever show a "revoked" status? I checked a few samples, and they only show expired. I'm a little biased, but if it could show the "revoked" status, it'd be pretty swell. :)
English
1
0
2
151
marc ochsenmeier
marc ochsenmeier@ochsenmeier·
...and notepad to extract the ADS! :-)
marc ochsenmeier tweet media
English
0
2
9
934
marc ochsenmeier
marc ochsenmeier@ochsenmeier·
Use "7z l -sns" to list any Alternate Data Streams (ADS) contained in a RAR file #Malware CVE-2025-6218 CVE-2025-8088
marc ochsenmeier tweet media
English
1
14
86
5.8K
diversenok
diversenok@diversenok_zero·
I wanted to understand what information is available in .pdb files, so I made a tool for it 🔎🪲 Welcome DiaSymbolView - a debug symbol hierarchy and properties viewer based on MSDIA: github.com/diversenok/Dia…
diversenok tweet media
English
3
58
187
14.9K