Trung Tran
80 posts

Trung Tran
@trungmania
Turn codebases into graphs with https://t.co/QkvH8SbvYW | @fdotinc | Prev FAANG | SJSU Alumni
Katılım Kasım 2025
196 Takip Edilen128 Takipçiler

@nogicryan @fdotinc @Fetch_ai @fetch_ai_IL hi, enjoying the extension but I can't generate an API key

English

@heygurisingh It’s for pre indexed repos only, not on-the-spot generation for any repo link
English

🚨BREAKING: Google just launched CodeWiki, and it might be the biggest upgrade GitHub has had in years.
You paste your GitHub repo in, and it turns your entire project into an interactive guide.
It also generates diagrams, explanations, walkthroughs, everything you could ever want, and even a chatbot that knows the code better than anyone else.

English

Thank you @fdotinc for everything
Thank you everyone for coming to the festival and supporting
So much love for the teams and people at Artifact

English
Trung Tran retweetledi

@Ryan_liberricky Yes it visualizes down to the function level, not just file trees
English

@trungmania does this visualize the actual logic flow or just the component tree
English

VIBECODERS LISTEN UP
Add nogic.dev into your workflow to see your vibe coded architecture in real time
English

@trungmania Wow I can't wait to try out Nogic on all of my projects!
English

@amritwt agents should be writing the code while you design the system.
But good system design requires even better system visibility >>

English

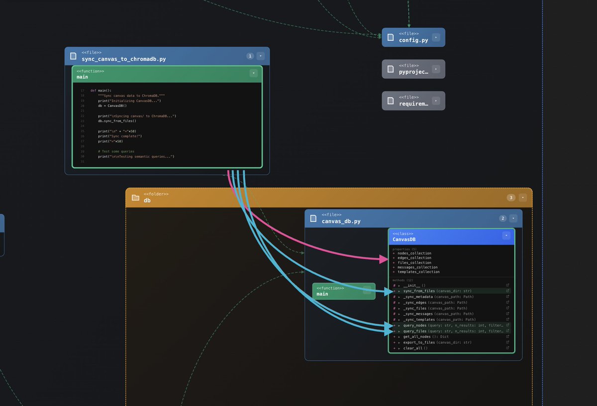
I'm building an IDE extension that turns codebases into graphs to give developers better code clarity
Just install the "Nogic" extension on your favorite IDE to try it out
Would appreciate any feedback or take on the vision!
#buildinginpublic
English

@theo I agree but traditional coding GUIs and IDEs need an upgrade to match the new level of mass generated code
Codebases should look like a map from now, not a book.
GIF
English











