Sabitlenmiş Tweet
Wyat
120 posts


@diwanksingh @jarredsumner Actually working on this rn. hydrogenpr.dev.
The desktop app has the ability to run a background daemon where it uses jj under the hood to incrementally auto describe changes, split them up, and save the context.
Still a major WIP though.
English

@jarredsumner this needs new tools for sure. i wonder if we can get a version control system that's semantically aware of the diffs, and could help intelligently split up the work
maybe something like a LSP for git or jujutsu where you keep pushing and it incrementally reviews changes?
English
Wyat retweetledi


Introducing The Anthropic Institute, a new effort to advance the public conversation about powerful AI.
anthropic.com/news/the-anthr…
English

@forgebitz You don’t need Claude review when you have hydrogenpr.dev.
English

@_rabbi Make it easier on yourself and use hydrogenpr.dev when you do.
English

You give AI all the context and leave none for yourself. Creating code is easy, time to start understanding your generated code.
@HydrogenPR
hydrogenpr.dev

English

out of 24.1 million reviews, Copilot takes the cake with 171.9k, followed by @coderabbitai, Gemini, and @cursor_ai. @greptile down there in 9th place.
see more at ngmi.review

English

@claudeai The code should still be seen by a human. Best to see it in an easy to read format: hydrogenpr.dev
English

@ThePrimeagen Love jj and I honestly think it is the future of agent communication.
English

It is crazy that soon there will be an entire generation of people who's only understanding of source control will be the series of agent changes accepted.
Git will be dead to the next gen of "software developers" and things like GitHub are only safe as long as all the opensource continues to use it as the main distribution. But even with that, most of the next gen wont even know what GitHub's actual purpose is, other than a place you go to give out stars.
Wild how something that I could never imagine changing is now pretty high on the top of my list of things that will change in the relatively near future.
I foresee a new style of GitHub, AgentHub. It will automatically track every changeset and allow easy backing off. My guess is something like JJ will be very good for this.
English
Wyat retweetledi

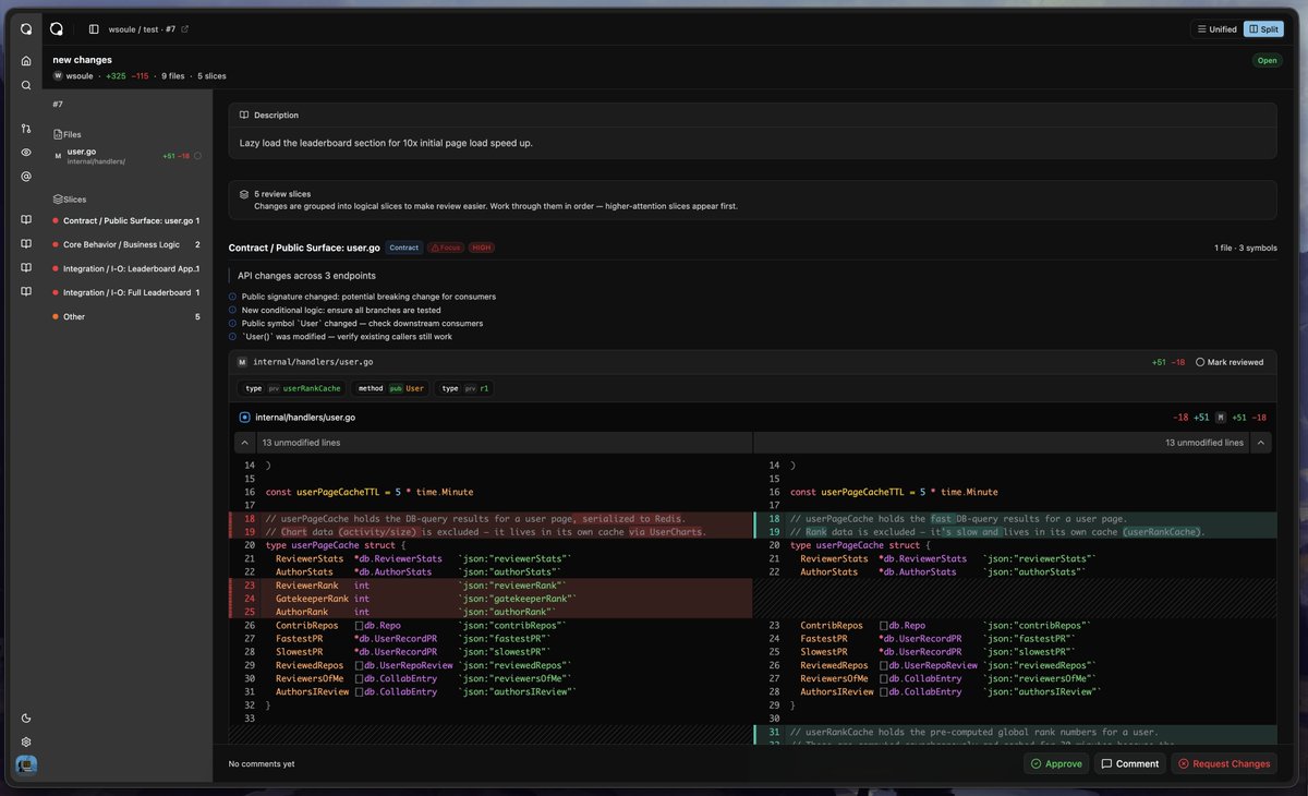
Ever tried reviewing a 2,000-line AI PR?
Code review shouldn’t feel like guesswork.
Instead of drowning in diffs, Hydrogen breaks massive PRs into clear, logical review slices.
v0 demo live → hydrogenpr.dev

English

Over the past weekend, I wanted to trad code something in order to unslopify my brain.
I was looking into @pierrecomputer's code.storage and their claim of "60x faster clones than all r2/s3-based storage solutions" and was curious why that could be.
Anyways, read if you want to learn more about git.
see here for the web stats: git.wyat.me
bye.
Wyat@wyatdoesathing
English







