Nichy

4.9K posts

Nichy banner
Nichy

Nichy

@nichycodes

🇮🇹 28 | 💼 Software Development Engineer

Milano, Lombardia Katılım Aralık 2018
101 Takip Edilen95 Takipçiler
Nichy retweetledi
Alex Finn
Alex Finn@AlexFinn·
This is potentially the biggest news of the year Google just released TurboQuant. An algorithm that makes LLM’s smaller and faster, without losing quality Meaning that 16gb Mac Mini now can run INCREDIBLE AI models. Completely locally, free, and secure This also means: • Much larger context windows possible with way less slowdown and degradation • You’ll be able to run high quality AI on your phone • Speed and quality up. Prices down. The people who made fun of you for buying a Mac Mini now have major egg on their face. This pushes all of AI forward in a such a MASSIVE way It can’t be stated enough: props to Google for releasing this for all. They could have gatekept it for themselves like I imagine a lot of other big AI labs would have. They didn’t. They decided to advance humanity. 2026 is going to be the biggest year in human history.
Google Research@GoogleResearch

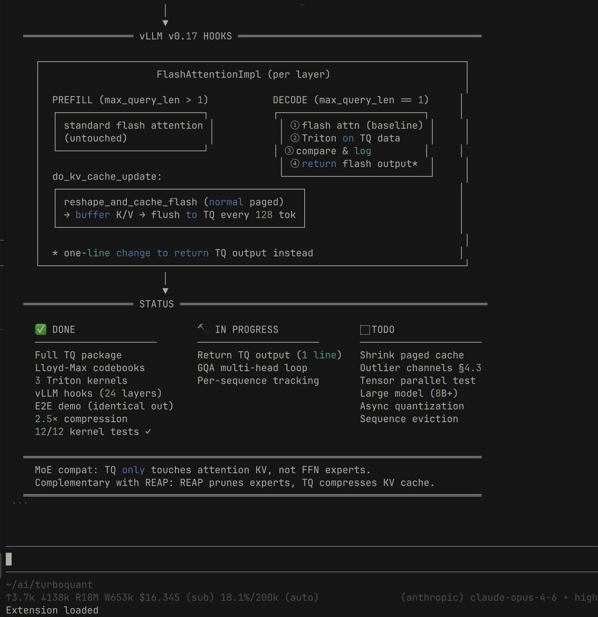
Introducing TurboQuant: Our new compression algorithm that reduces LLM key-value cache memory by at least 6x and delivers up to 8x speedup, all with zero accuracy loss, redefining AI efficiency. Read the blog to learn how it achieves these results: goo.gle/4bsq2qI

English
150
347
3.9K
481.7K
Nichy
Nichy@nichycodes·
@jerryjliu0 Is It able to to extract specific information from documents and format it in structured outputs, such as JSON?
English
0
0
0
44
Nichy retweetledi
Jerry Liu
Jerry Liu@jerryjliu0·
There’s not that many fast, free, non-VLM document parsers out there: there’s PyPDF, PyMuPDF, Markitdown, OpenDataLoader. Last week, we launched LiteParse ⚡️📄: a fast, free, and non-VLM based document parser that provides the highest quality context to AI agents compared to other tools out there. ✅ It extracts document text into an interpretable spatial representation ✅ It has native screenshotting capabilities to let agents (e.g. Claude Code) to do a “fast and light” text parsing step, and then a “deep-dive” into specific page content by feeding the screenshot into itself. ✅ It supports out-of-the-box integrations with other tools like PaddleOCR (@PaddlePaddle) Check out our benchmark below against the other tools. We use LLM QA performance to measure the ability for LLMs to semantically understand the parsed text, and also measure latency. If you try it out, we’d love to get your feedback. The repo is here: github.com/run-llama/lite… If you’re looking for a more accurate, VLM-native solution that can parse any document at scale, LlamaParse might be better for you! cloud.llamaindex.ai/?utm_source=xj…
Jerry Liu tweet media
English
16
33
226
16.3K
Nichy retweetledi
Ai2
Ai2@allen_ai·
Today we're releasing MolmoWeb, an open source agent that can navigate + complete tasks in a browser on your behalf. Built on Molmo 2 in 4B & 8B sizes, it sets a new open-weight SOTA across four major web-agent benchmarks & even surpasses agents built on proprietary models. 🧵
Ai2 tweet media
English
15
103
689
85.2K
Nichy retweetledi
Fitness life
Fitness life@Fitness_G0d·
WHAT TO EAT WHEN YOU DON'T FEEL WELL. 1. HEADACHE : bananas 2. CONSTIPATION : apples 3. SORE THROAT : honey 4. DRY HAIR : salmon 5. TOOTHACHE : cloves 6. LACK OF ENERGY : oranges 7. INSOMNIA : kiwi
English
1
33
345
6.4K
Nichy retweetledi
Jerry Liu
Jerry Liu@jerryjliu0·
Use Agents + OCR to Automate Compliance Reporting 📑🔐 This is an awesome project by @zubeensyed that is able to ingest incident reports and match them against Article 33/34 notification requirements/risk thresholds. It uses LlamaParse for document classification and extraction, and our agent builder for stitching things into an e2e workflow. Check out the blog! @zubeen/structuring-gdpr-breach-reports-with-agentic-ai-workflows-on-llamacloud-96b713666541" target="_blank" rel="nofollow noopener">medium.com/@zubeen/struct… LlamaParse: cloud.llamaindex.ai/?utm_source=xj…
Jerry Liu tweet media
LlamaIndex 🦙@llama_index

Congratulations to @zubeensyed, one of our LlamAgent contest winners, for building an agentic AI workflow that automates GDPR breach report structuring! The agent takes incident reports and maps them to a standardized GDPR breach schema, aligning with Article 33 notification requirements and Article 34 risk thresholds. It classifies documents, extracts the relevant fields, and surfaces them in a review UI where a human can approve or reject the output. Read about the solution here: @zubeen/structuring-gdpr-breach-reports-with-agentic-ai-workflows-on-llamacloud-96b713666541" target="_blank" rel="nofollow noopener">medium.com/@zubeen/struct… Watch the full walkthrough of how this is built; youtube.com/watch?v=2TRn0Q…

English
3
6
36
4.3K
Nichy retweetledi
Google Research
Google Research@GoogleResearch·
Introducing TurboQuant: Our new compression algorithm that reduces LLM key-value cache memory by at least 6x and delivers up to 8x speedup, all with zero accuracy loss, redefining AI efficiency. Read the blog to learn how it achieves these results: goo.gle/4bsq2qI
GIF
English
324
1.7K
12.1K
3.1M
Nichy retweetledi
AshutoshShrivastava
AshutoshShrivastava@ai_for_success·
Google just published a blog on how to build a smart finance assistant using Gemini 3.1 Pro + LlamaParse with code example. Instead of broken OCR, this setup actually understands messy PDFs like brokerage statements and turns them into clean structured data + readable insights. TLDR - Uses LlamaParse + Gemini 3.1 Pro for high quality document parsing - Handles complex PDFs with tables, multi columns, and messy layouts - ~13 to 15 percent better parsing vs raw LLM processing - Workflow splits into parse → extract → summarize pipeline - Text and table extraction run in parallel for speed - Gemini 3.1 Pro handles parsing, Flash handles final summary - Outputs clean structured data + human readable insights - Works well for financial documents like brokerage statements - Built as an event driven workflow so it scales easily
AshutoshShrivastava tweet media
Google for Developers@googledevs

Learn more in the blog → goo.gle/4suNA4k

English
12
25
290
31.8K
Nichy retweetledi
Unfiltered
Unfiltered@quotesdaily100·
IF YOUR GUT IS ALWAYS BLOATED AND UNCOMFORTABLE, EAT THIS: 1. Greek yogurt 🥛 – 1 cup daily for probiotics 2. Ginger 🫚 – fresh or in tea daily for digestion 3. Banana 🍌 – 1 daily for prebiotics 4. Kefir 🥤 – small glass daily for gut bacteria 5. Papaya 🍈 – 3x weekly for natural enzymes 6. Fennel seeds 🌿 – chew after meals or make tea 7. Oats 🥞 – 1 bowl daily for soluble fiber 8. Flaxseeds 🌱 – 1 tbsp in food daily 9. Peppermint tea 🍵 – after heavy meals 10. Less processed food ❌ – it feeds the bad bacteria. Cut it first.
English
2
28
201
11.1K
Nichy retweetledi
Gracious Onuoha
Gracious Onuoha@grayshurz·
DOCTORS WILL NEVER TELL YOU THIS: 1. Anxiety – Magnesium, B6, Omega‑3 2. Insomnia – Magnesium, B12, D 3. Brain fog – B1, B12, Omega‑3 4. Low libido – Zinc, D, B3 5. PMS – B6, Magnesium, E 6. Constipation – Magnesium, C, Fiber 7. Eye twitching – Magnesium, B12, Potassium 8. Irritability – B1, B6, Magnesium 9. Sugar cravings – Chromium, Magnesium, Zinc 10. Depression – D, B12, Omega‑3 Your “mental health” might be a micronutrient deficiency in disguise.
English
4
76
549
15.9K
Nichy retweetledi
Jaydeep
Jaydeep@_jaydeepkarale·
Watching these videos if you are serious about your life
Jaydeep tweet mediaJaydeep tweet mediaJaydeep tweet mediaJaydeep tweet media
English
12
160
1.4K
25.9K
Nichy retweetledi
Luka |⚡️
Luka |⚡️@nivholls·
Turns out restoring factory settings does a lot.
Luka |⚡️ tweet media
English
8
65
1.1K
17.1K
Nichy retweetledi
kache
kache@yacineMTB·
if you are interested in getting into AI, the best way today is to start with karpathy's videos on backprop/gradient descent and then get pufferlib (puffer dot ai) and start training models
English
56
276
5.1K
137.6K
Nichy retweetledi
kache
kache@yacineMTB·
As someone who read Twitter's code base all the way through, including commits and random team design docs. Elon buying twitter actually saved the western world. You guys have no idea the kinds of shit that extreme ideologues were cooking up
English
636
2.6K
28.1K
1.4M
Nichy retweetledi
Adele Bloch
Adele Bloch@adele_bloch·
how to strangermaxx: > stay at events 10-15 min longer than you want to - push through the initial discomfort > pick one new social challenge per week that feels a little more daring than usual! > talk to a stranger in line, do something alone, strike up a convo at an event - start small > it will be like growing a muscle so get your reps in > remember people are WAY less focused on you than you think. they're in their own heads too > have the audacity to believe that people ARE curious about you. they WANT to hear from you!! > get off your phone & open up your body language > smile, make eye contact, and practice 5 seconds of courage > not every interaction will click and that's fine - you're practicing!! > you'll see how people are EXCITED to talk to you & strangers aren't as scary as they seem!! there's a whole world out there for you filled with wonderful conversations, laughter, and kindness with strangers lean in!!! have fun!!!
Pearl Rose@hipearlrose

you gotta be strangermaxxing you gotta be chatting up random people as much as you can. Big Individual lobby doesnt want you to, but that is why you must

English
9
379
6K
296.2K
Nichy retweetledi
Fahd Mirza
Fahd Mirza@fahdmirza·
💥 Hermes Agent is now running locally with Qwen3.5 + LM Studio ⚕ ♠ and this is the cleanest local self-improving agent setup I've done yet 🚀 🔹 Zero cloud, zero API keys — everything runs on your own hardware 🔹 LM Studio makes model loading and serving dead simple 🔹 Hermes Agent creates skills from experience and remembers you across sessions 🔹 Closed learning loop in action — fresh session, still knows who you are 🔹 Full setup from scratch — AppImage install, model download, agent config, all of it 🔥 Full setup guide below 👇
English
12
17
300
17.8K