Leon Roy

1.3K posts

Leon Roy

Leon Roy

@leonroy

London, UK Katılım Haziran 2009
252 Takip Edilen102 Takipçiler
Leon Roy
Leon Roy@leonroy·
@Verizon seeing issues ordering this AM creditworthiness and smartcartsave return 400
Leon Roy tweet media
English
0
0
0
4
Leon Roy
Leon Roy@leonroy·
@mroth Thinking of getting the same desk. OOC why'd you get rid of it and what did you replace it with?
English
0
0
0
11
Matthew Rothenberg
Matthew Rothenberg@mroth·
NYC furniture folx, need to get rid of my Eames desk after two decades (I wrote my first thesis on this thing!). DMs open, can make arrangements especially for F&F. aptdeco.com/product/herman…
Matthew Rothenberg tweet media
English
1
0
4
0
Leon Roy
Leon Roy@leonroy·
@AskNationwide any chance you can make your banking app available in the US App Store? Since moving here I can’t access my mobile banking since the app won’t update.
Leon Roy tweet media
English
1
0
0
161
Leon Roy
Leon Roy@leonroy·
@MicrosoftTeams someone random has added my personal Microsoft account to their Teams work account - how do I remove myself from it? (Microsoft Support agents seem to have no idea how to sort this out)
Leon Roy tweet media
English
1
0
0
72
Leon Roy
Leon Roy@leonroy·
@NordVPN hello, how do I stop your app from spamming me with an offer everytime I open it?
English
1
0
0
48
Leon Roy
Leon Roy@leonroy·
@Halfords_uk your garage burglar alarm on Nether Street Finchley has been making Christmas and New Year’s Day miserable for everyone by running all day - can you sort it out - it’s a deafening nuisance
English
1
0
0
62
Leon Roy
Leon Roy@leonroy·
@British_Airways hi, can't login to the site (haven't logged in since 2021), tried resetting password and received no email - can someone reach out to fix this? need to book tickets
English
1
0
0
120
Monzo 🏦
Monzo 🏦@monzo·
@leonroy Hey Leon! Sorry for the trouble here 😞 Could you check your DMs? We have sent you a message.
English
1
0
0
30
Leon Roy
Leon Roy@leonroy·
@monzo yesterday someone managed to authorize their smartphone to add my @monzo account @monzo still don't know how - in trying to sort out the problem your agents disconnected me at 5:30pm sharp - today payments are bouncing - can someone DM me to sort this out
English
1
0
0
63
Leon Roy
Leon Roy@leonroy·
@catalinmpit Would suggest working as a Barista on the morning shift before you decide to whole heartedly quit the job you've spent years becoming good at. It's a tough gig and many a coffee shop location on my high street has churned due to competition.
English
0
0
0
43
Catalin
Catalin@catalinmpit·
Software engineering is fulfilling for me. But at the same time, it’s very mentally taxing. I don’t know if I’ll do it past my 40s professionally. Although I’ll aways code as a hobby. After “retiring”, I’d like to own a small coffee shop. That’s one of my dreams as a coffee lover.
Catalin tweet media
English
199
188
2.5K
658K
Leon Roy
Leon Roy@leonroy·
@Waterstones which of your London stores has the largest graphic novel selection?
English
0
0
0
6
Leon Roy
Leon Roy@leonroy·
@volumio the md5sum on your pi image doesn't match what's on your site: Volumio Audiophile Music Player for Raspberry Pi VERSION: 3.449 RELEASE DATE: 30-03-2023 IMAGE MD5: cf4189bfcd9dfde7b68b52398a0b9df5 I get for Volumio-3.449-2023-03-30-pi.zip 8e56a58ed776f33fe4ccc21f1770bfd1
English
0
0
0
3
Leon Roy
Leon Roy@leonroy·
@IanCutress @AMD @LisaSu this is prob the first thing I've seen which indicates why the M1/M2 from Apple are so power efficient
English
0
0
0
10
Leon Roy
Leon Roy@leonroy·
@Spotify something up with your playlists? Mine keep going back to the beginning after just a few songs even on shuffle
English
1
0
0
14
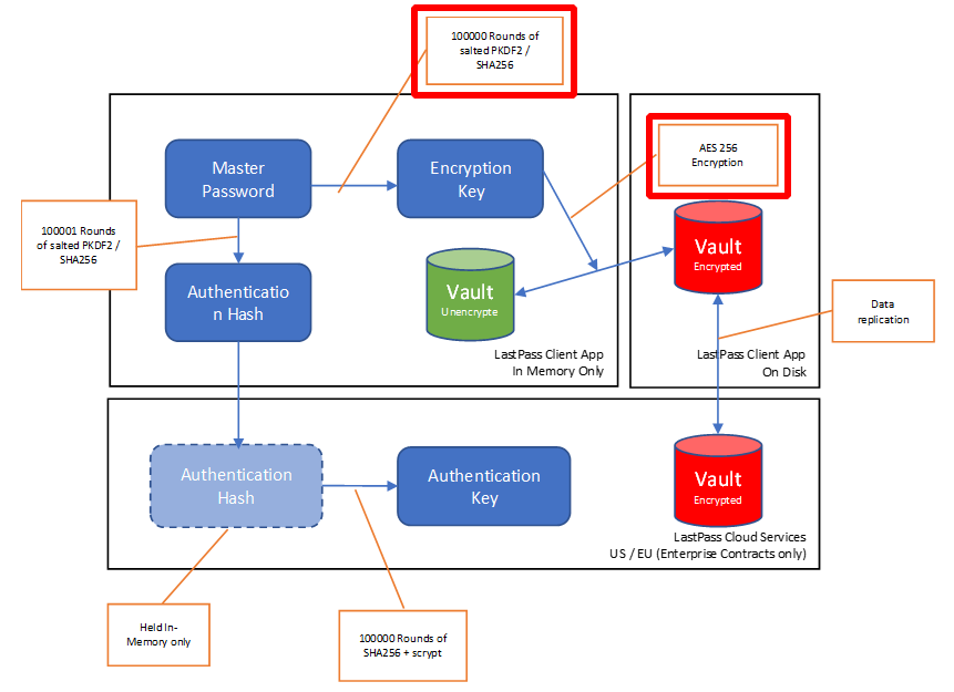
Martin Malec
Martin Malec@brozkeff·
@jsrailton 100k rounds of PKDF2 in 2022? That's 16.6bit of entropy "added" to the master password, and it's bruteforce cracking speed is real fast on modern GPUs, ASICs and HW commonly used for mining crypto. FOr those with a weak master password things may get really bad.
Martin Malec tweet media
English
1
0
6
3.1K