Julio Neto

513 posts

Julio Neto

Julio Neto

@julioccneto

Katılım Mayıs 2017
761 Takip Edilen81 Takipçiler
Julio Neto
Julio Neto@julioccneto·
@nntaleb "horrible at grasping the consequences of their own actions" = Oedipus
English
0
0
1
35
Nassim Nicholas Taleb
Nassim Nicholas Taleb@nntaleb·
Israelis have proved to be smart at technology & horrible at grasping the consequences of their own actions: They helped create Hezbollah by occupying S. Lebanon They helped create Hamas to counter the 2-state solution I let you assess the mistake they just made
English
182
618
5.3K
318.8K
Yi Ma
Yi Ma@YiMaTweets·
My colleagues @druv_pai @qu_1006 and I just gave a tutorial with a total of 12 lectures on Deep Representations of (Low-Dim) Data Distributions at IAISS 2025 in Italy. Now the slides of the 12 lectures are all shared at our open book website: ma-lab-berkeley.github.io/deep-represent… This can be viewed as an overview of the book (and its next version).
English
3
24
235
17.6K
Steven Brunton
Steven Brunton@eigensteve·
New Book & Video Series!!! (late 2025) Optimization Bootcamp: Applications in Machine Learning, Control, and Inverse Problems Comment for a sneak peak to help proofread and I'll DM (proof reading, typos, HW problems, all get acknowledgment in book!)
English
243
198
2K
102.5K
Bob
Bob@rationalexpec·
@__paleologo Vershynim's High-Dimensional Probability, has less than 10 years. Although is a sub area of probability theory is it definitely a reference.
English
1
0
0
101
Gappy (Giuseppe Paleologo)
Gappy (Giuseppe Paleologo)@__paleologo·
Gathering information: can you recommend any new graduate-level textbook/comprehensive treatment published in the past 10 years that is worth including in a "canon" of standard references in the areas of: 1. optimization 2. microeconomic theory 3. probability theory 4. nonparametric statistics Please post in replies.
English
21
12
249
33.8K
Jon Barron
Jon Barron@jon_barron·
Very interesting how 4o image generation appears to be some sort of combination of multiscale and autoregressive. At first I thought it was generating a coarse image and then just filling in fine details, but the coarse image itself seems to change during generation (shown here)
Jon Barron tweet mediaJon Barron tweet media
English
34
37
721
194.1K
Gene Kim
Gene Kim@RealGeneKim·
Advice needed! What is your favorite screen capture tool for macOS? I loved Dropbox Capture, but it's been discontinued. I loved their video capture tool, too. I used to use Skitch, but it became so unreliable that I had to switch. I swear, screen and video capture is becoming one of my most used and valuable tools that I use every day —  What are y'all using that you love? Thank you! 🙏🙏
English
23
0
1
4.9K
Fernando Ulrich
Fernando Ulrich@fernandoulrich·
Tenho visto muitas críticas sobre o DeepSeek porque ele não responde questões sensíveis ao regime do Partido Comunista da China. Isso não importa. O código fonte é aberto. Basta copiá-lo e modificar os parâmetros. Ao contrário do OpenAI — que deveria ser aberto mas é fechado —, o DeepSeek é aberto.
Mao TSE Xande@SilvaOtavio7

@fernandoulrich Agora pergunte o que aconteceu na praça da paz celestial em 1989 e veja a magica acontecer.....

Português
95
55
1.1K
75.7K
Simon Prince
Simon Prince@SimonPrinceAI·
@jedmaczan I'd definitely like to write another edition, but it will be a few years and only if it sells enough copies. In the meantime I'm writing blogs which are posted via the main book website (udlbook.com). Working on a series about neural tangent kernels right now...
English
2
0
26
1.6K
Simon Prince
Simon Prince@SimonPrinceAI·
Are you (or is someone you know) teaching AI / ML / Deep Learning this year? My forthcoming book (freely available at udlbook.com) will save you a lot of time. This thread will show you why.
Simon Prince tweet media
English
65
433
1.9K
347K
Mario Figueiredo
Mario Figueiredo@mariotelfig·
My favorite illustration of how geometric intuition fails miserably in high dimensions.
Mario Figueiredo tweet media
English
22
181
1.2K
167.6K
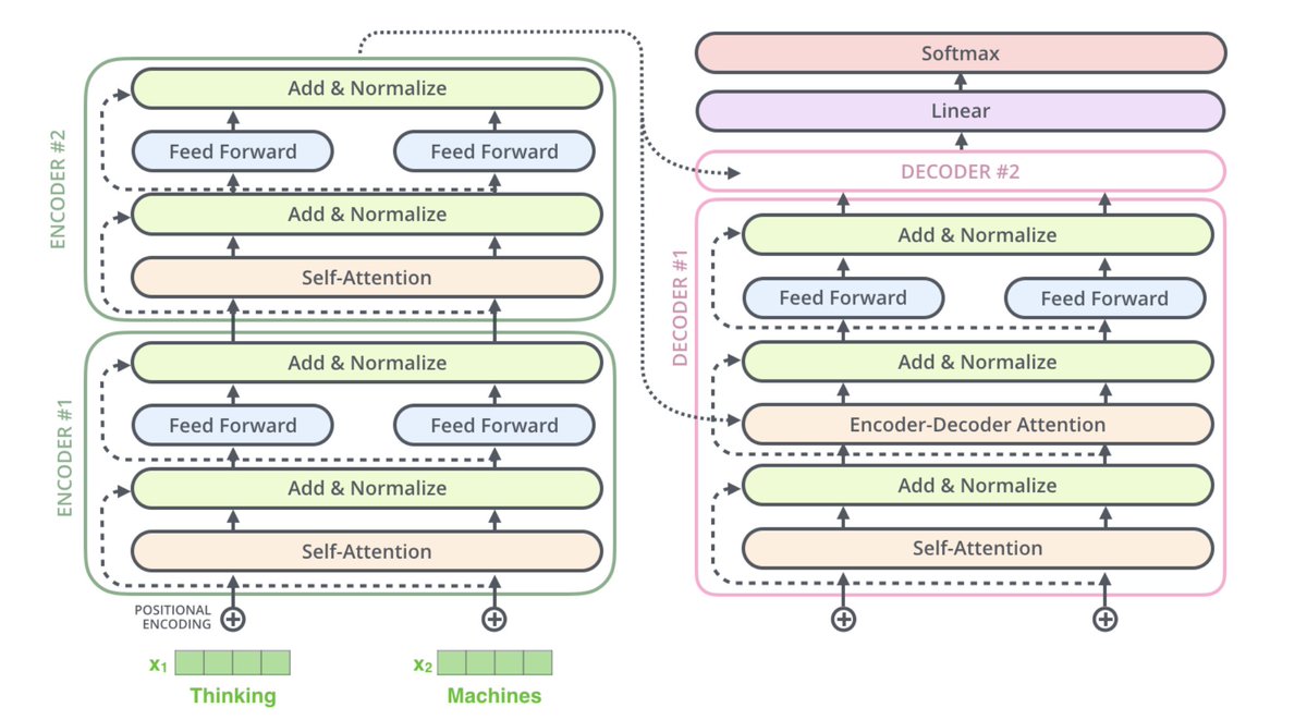
dr. jack morris
dr. jack morris@jxmnop·
class tonight. send me your most scrutable visualizations of Transformers
dr. jack morris tweet mediadr. jack morris tweet mediadr. jack morris tweet mediadr. jack morris tweet media
English
40
60
833
120.4K
Julio Neto
Julio Neto@julioccneto·
@stevenstrogatz New vídeos also :)? Thanks for the excellent book and videos!!!
English
0
0
0
194
Steven Strogatz
Steven Strogatz@stevenstrogatz·
The third edition of my textbook, Nonlinear Dynamics and Chaos, was published today. You can preview the first 68 pages on Google Books, or take a look at the preface below to see what's new. The main new thing is a chapter on the Kuramoto model! Hope you enjoy it.
Steven Strogatz tweet mediaSteven Strogatz tweet media
English
45
300
1.8K
178.2K